原文链接:http://www.apkbus.com/blog-705730-61246.html
基于Android 6.0源码, 来分析存储相关架构,涉及源码:
/framework/base/services/java/com/android/server/SystemServer.java /framework/base/services/core/java/com/android/server/MountService.java /framework/base/services/core/java/com/android/server/NativeDaemonConnector.java /framework/base/services/core/java/com/android/server/NativeDaemonEvent.java /framework/base/core/java/android/os/storage/IMountService.java /framework/base/core/java/android/os/storage/IMountServiceListener.java /framework/base/core/java/android/os/storage/StorageManager.java /system/vold/Main.cpp /system/vold/VolumeManager.cpp /system/vold/NetlinkManager.cpp /system/vold/NetlinkHandler.cpp /system/vold/CommandListener.cpp /system/vold/VoldCommand.cpp /system/vold/VolumeBase.cpp /system/vold/PublicVolume.cpp /system/vold/EmulatedVolume.cpp /system/vold/PublicVolume.cpp /system/vold/Disk.cpp /system/core/libsysutils/src/NetlinkListener.cpp /system/core/libsysutils/src/SocketListener.cpp /system/core/libsysutils/src/FrameworkListener.cpp /system/core/libsysutils/src/FrameworkCommand.cpp /system/core/include/sysutils/NetlinkListener.h /system/core/include/sysutils/SocketListener.h /system/core/include/sysutils/FrameworkListener.h /system/core/include/sysutils/FrameworkCommand.h
一、概述
本文主要介绍跟存储相关的模块MountService和Vold的整体流程与架构设计.
MountService:Android Binder服务,运行在system_server进程,用于跟Vold进行消息通信,比如
MountService向Vold发送挂载SD卡的命令,或者接收到来自Vold的外设热插拔事件。Vold:全称为Volume Daemon,用于管理外部存储设备的Native守护进程,这是一个非常重要的守护进程,由NetlinkManager,VolumeManager,CommandListener这3部分组成。
二、MountService
MountService运行在system_server进程,在系统启动到阶段PHASE_WAIT_FOR_DEFAULT_DISPLAY后,进入startOtherServices会启动MountService.
2.1 启动
[-> SystemServer.java]
private void startOtherServices() {
...
IMountService mountService = null; //启动MountService服务,【见小节2.2】
mSystemServiceManager.startService(MOUNT_SERVICE_CLASS); //等价new IMountService.Stub.Proxy(),即获取MountService的proxy对象
mountService = IMountService.Stub.asInterface(
ServiceManager.getService("mount"));
...
mActivityManagerService.systemReady(new Runnable() { public void run() { //启动到阶段550【见小节2.7】
mSystemServiceManager.startBootPhase(
SystemService.PHASE_ACTIVITY_MANAGER_READY);
...
});
}NotificationManagerService依赖于MountService,比如media/usb通知事件,所以需要先启动MountService。此处MOUNT_SERVICE_CLASS=com.android.server.MountService$Lifecycle.
2.2 startService
mSystemServiceManager.startService(MOUNT_SERVICE_CLASS)主要完成3件事:
创建MOUNT_SERVICE_CLASS所指类的Lifecycle对象;
将该对象添加SystemServiceManager的
mServices服务列表;最后调用Lifecycle的onStart()方法,主要工作量这个过程,如下:
[-> MountService.java]
class MountService extends IMountService.Stub
implements INativeDaemonConnectorCallbacks, Watchdog.Monitor { public static class Lifecycle extends SystemService { public void onStart() { //创建MountService对象【见小节2.3】
mMountService = new MountService(getContext()); //登记Binder服务
publishBinderService("mount", mMountService);
}
...
}
...
}创建MountService对象,并向Binder服务的大管家ServiceManager登记,该服务名为“mount”,对应服务对象为mMountService。登记之后,其他地方当需要MountService的服务时便可以通过服务名来向ServiceManager来查询具体的MountService服务。
2.3 MountService
[-> MountService.java]
public MountService(Context context) {
sSelf = this;
mContext = context; //FgThread线程名为“"android.fg",创建IMountServiceListener回调方法【见小节2.4】
mCallbacks = new Callbacks(FgThread.get().getLooper()); //获取PKMS的Client端对象
mPms = (PackageManagerService) ServiceManager.getService("package"); //创建“MountService”线程
HandlerThread hthread = new HandlerThread(TAG);
hthread.start();
mHandler = new MountServiceHandler(hthread.getLooper()); //IoThread线程名为"android.io",创建OBB操作的handler
mObbActionHandler = new ObbActionHandler(IoThread.get().getLooper());
File dataDir = Environment.getDataDirectory();
File systemDir = new File(dataDir, "system");
mLastMaintenanceFile = new File(systemDir, LAST_FSTRIM_FILE); //判断/data/system/last-fstrim文件,不存在则创建,存在则更新最后修改时间
if (!mLastMaintenanceFile.exists()) {
(new FileOutputStream(mLastMaintenanceFile)).close();
...
} else {
mLastMaintenance = mLastMaintenanceFile.lastModified();
}
... //将MountServiceInternalImpl登记到sLocalServiceObjects
LocalServices.addService(MountServiceInternal.class, mMountServiceInternal); //创建用于VoldConnector的NDC对象【见小节2.5】
mConnector = new NativeDaemonConnector(this, "vold", MAX_CONTAINERS * 2, VOLD_TAG, 25, null);
mConnector.setDebug(true); //创建线程名为"VoldConnector"的线程,用于跟vold通信【见小节2.6】
Thread thread = new Thread(mConnector, VOLD_TAG);
thread.start(); //创建用于CryptdConnector工作的NDC对象
mCryptConnector = new NativeDaemonConnector(this, "cryptd",
MAX_CONTAINERS * 2, CRYPTD_TAG, 25, null);
mCryptConnector.setDebug(true); //创建线程名为"CryptdConnector"的线程,用于加密
Thread crypt_thread = new Thread(mCryptConnector, CRYPTD_TAG);
crypt_thread.start(); //注册监听用户添加、删除的广播
final IntentFilter userFilter = new IntentFilter();
userFilter.addAction(Intent.ACTION_USER_ADDED);
userFilter.addAction(Intent.ACTION_USER_REMOVED);
mContext.registerReceiver(mUserReceiver, userFilter, null, mHandler); //内部私有volume的路径为/data,该volume通过dumpsys mount是不会显示的
addInternalVolume(); //默认为false
if (WATCHDOG_ENABLE) {
Watchdog.getInstance().addMonitor(this);
}
}其主要功能依次是:
创建ICallbacks回调方法,FgThread线程名为”android.fg”,此处用到的Looper便是线程”android.fg”中的Looper;
创建并启动线程名为”MountService”的handlerThread;
创建OBB操作的handler,IoThread线程名为”android.io”,此处用到的的Looper便是线程”android.io”中的Looper;
创建NativeDaemonConnector对象
创建并启动线程名为”VoldConnector”的线程;
创建并启动线程名为”CryptdConnector”的线程;
注册监听用户添加、删除的广播;
从这里便可知道共创建了3个线程:”MountService”,”VoldConnector”,”CryptdConnector”,另外还会使用到系统进程中的两个线程”android.fg”和”android.io”. 这便是在文章开头进程架构图中Java framework层进程的创建情况.
接下来再分别看看MountService创建过程中的Callbacks实例化, NativeDaemonConnector实例化,以及”vold”线程的运行.
2.4 Callbacks
class MountService {
... private static class Callbacks extends Handler { private final RemoteCallbackList<IMountServiceListener>
mCallbacks = new RemoteCallbackList<>(); public Callbacks(Looper looper) { super(looper);
}
...
}
}创建Callbacks时的Looper为FgThread.get().getLooper(),其中FgThread采用单例模式,是一个线程名为”android.fg”的HandlerThread。另外,Callbacks对象有一个成员变量mCallbacks,如下:
[-> RemoteCallbackList.java]
public class RemoteCallbackList<E extends IInterface> {
ArrayMap<IBinder, Callback> mCallbacks
= new ArrayMap<IBinder, Callback>(); //Binder死亡通知
private final class Callback implements IBinder.DeathRecipient { public void binderDied() {
...
}
} //注册死亡回调
public boolean register(E callback, Object cookie) { synchronized (mCallbacks) {
...
IBinder binder = callback.asBinder();
Callback cb = new Callback(callback, cookie);
binder.linkToDeath(cb, 0);
mCallbacks.put(binder, cb);
...
}
}
...
}通过register()方法添加IMountServiceListener对象信息到mCallbacks成员变量。RemoteCallbackList的内部类Callback继承于IBinder.DeathRecipient,很显然这是死亡通知,当binder服务端进程死亡后,回调binderDied方法通知binder客户端进行相应地处理。
2.5 NativeDaemonConnector
[-> NativeDaemonConnector.java]
NativeDaemonConnector(INativeDaemonConnectorCallbacks callbacks, String socket, int responseQueueSize, String logTag, int maxLogSize, PowerManager.WakeLock wl) { this(callbacks, socket, responseQueueSize, logTag, maxLogSize, wl,
FgThread.get().getLooper());
}
NativeDaemonConnector(INativeDaemonConnectorCallbacks callbacks, String socket, int responseQueueSize, String logTag, int maxLogSize, PowerManager.WakeLock wl,
Looper looper) {
mCallbacks = callbacks; //socket名为"vold"
mSocket = socket; //对象响应个数为500
mResponseQueue = new ResponseQueue(responseQueueSize);
mWakeLock = wl; if (mWakeLock != null) {
mWakeLock.setReferenceCounted(true);
}
mLooper = looper;
mSequenceNumber = new AtomicInteger(0); //TAG为"VoldConnector"
TAG = logTag != null ? logTag : "NativeDaemonConnector";
mLocalLog = new LocalLog(maxLogSize);
}mLooper为FgThread.get().getLooper(),即运行在”android.fg”线程;
mResponseQueue对象中成员变量
mPendingCmds数据类型为LinkedList,记录着vold进程上报的响应事件,事件个数上限为500。
2.6 NDC.run
[-> NativeDaemonConnector.java]
final class NativeDaemonConnector implements Runnable, Handler.Callback, Watchdog.Monitor { public void run() {
mCallbackHandler = new Handler(mLooper, this); while (true) { try { //监听vold的socket【见小节2.13】
listenToSocket();
} catch (Exception e) {
loge("Error in NativeDaemonConnector: " + e);
SystemClock.sleep(5000);
}
}
}
}在线程VoldConnector中建立了名为vold的socket的客户端,通过循环方式不断监听Vold服务端发送过来的消息。 另外,同理还有一个线程CryptdConnector也采用类似的方式,建立了cryptd`的socket客户端,监听Vold中另个线程发送过来的消息。到此,MountService与NativeDaemonConnector都已经启动,那么接下来到系统启动到达阶段PHASE_ACTIVITY_MANAGER_READY,则调用到onBootPhase方法。
2.7 onBootPhase
[-> MountService.java ::Lifecycle]
由于MountService的内部Lifecycle已添加SystemServiceManager的mServices服务列表;系统启动到PHASE_ACTIVITY_MANAGER_READY时会回调mServices中的onBootPhase方法
public static class Lifecycle extends SystemService { public void onBootPhase(int phase) { if (phase == SystemService.PHASE_ACTIVITY_MANAGER_READY) {
mMountService.systemReady();
}
}
}再调用MountService.systemReady方法,该方法主要是通过mHandler发送消息。
private void systemReady() {
mSystemReady = true;
mHandler.obtainMessage(H_SYSTEM_READY).sendToTarget();
}此处mHandler = new MountServiceHandler(hthread.getLooper()),采用的是线程”MountService”中的Looper。到此system_server主线程通过handler向线程”MountService”发送H_SYSTEM_READY消息,接下来进入线程”MountService”的MountServiceHandler对象(简称MSH)的handleMessage()来处理相关的消息。
2.8 MSH.handleMessage
[-> MountService.java ::MountServiceHandler]
class MountServiceHandler extends Handler { public void handleMessage(Message msg) { switch (msg.what) { case H_SYSTEM_READY: {
handleSystemReady(); //【见小节2.9】
break;
}
...
}
}
}2.9 handleSystemReady
[-> MountService.java]
private void handleSystemReady() { synchronized (mLock) { //【见小节2.10】
resetIfReadyAndConnectedLocked();
} //计划执行日常的fstrim操作【】
MountServiceIdler.scheduleIdlePass(mContext);
}2.10 resetIfReadyAndConnectedLocked
[-> MountService.java]
private void resetIfReadyAndConnectedLocked() {
Slog.d(TAG, "Thinking about reset, mSystemReady=" + mSystemReady
+ ", mDaemonConnected=" + mDaemonConnected); //当系统启动到阶段550,并且已经与vold守护进程建立连接,则执行reset
if (mSystemReady && mDaemonConnected) {
killMediaProvider();
mDisks.clear();
mVolumes.clear(); //将/data为路径的private volume添加到mVolumes
addInternalVolume(); try { //【见小节2.11】
mConnector.execute("volume", "reset"); //告知所有已经存在和启动的users
final UserManager um = mContext.getSystemService(UserManager.class); final List<UserInfo> users = um.getUsers(); for (UserInfo user : users) {
mConnector.execute("volume", "user_added", user.id, user.serialNumber);
} for (int userId : mStartedUsers) {
mConnector.execute("volume", "user_started", userId);
}
} catch (NativeDaemonConnectorException e) {
Slog.w(TAG, "Failed to reset vold", e);
}
}
}2.11 NDC.execute
[-> NativeDaemonConnector.java]
public NativeDaemonEvent execute(String cmd, Object... args)
throws NativeDaemonConnectorException { return execute(DEFAULT_TIMEOUT, cmd, args);
}其中DEFAULT_TIMEOUT=1min,即命令执行超时时长为1分钟。经过层层调用,executeForList()
public NativeDaemonEvent[] executeForList(long timeoutMs, String cmd, Object... args) throws NativeDaemonConnectorException { final long startTime = SystemClock.elapsedRealtime(); final ArrayList<NativeDaemonEvent> events = Lists.newArrayList(); final StringBuilder rawBuilder = new StringBuilder(); final StringBuilder logBuilder = new StringBuilder(); //mSequenceNumber初始化值为0,每执行一次该方法则进行加1操作
final int sequenceNumber = mSequenceNumber.incrementAndGet();
makeCommand(rawBuilder, logBuilder, sequenceNumber, cmd, args); //例如:“3 volume reset”
final String rawCmd = rawBuilder.toString(); final String logCmd = logBuilder.toString();
log("SND -> {" + logCmd + "}"); synchronized (mDaemonLock) { //将cmd写入到socket的输出流
mOutputStream.write(rawCmd.getBytes(StandardCharsets.UTF_8));
...
}
NativeDaemonEvent event = null;
do { //【见小节2.12】
event = mResponseQueue.remove(sequenceNumber, timeoutMs, logCmd);
events.add(event); //当收到的事件响应码属于[100,200)区间,则继续等待后续事件上报
} while (event.isClassContinue()); final long endTime = SystemClock.elapsedRealtime(); //对于执行时间超过500ms则会记录到log
if (endTime - startTime > WARN_EXECUTE_DELAY_MS) {
loge("NDC Command {" + logCmd + "} took too long (" + (endTime - startTime) + "ms)");
}
... return events.toArray(new NativeDaemonEvent[events.size()]);
}首先,将带执行的命令mSequenceNumber执行加1操作,再将cmd(例如3 volume reset)写入到socket的输出流,通过循环与poll机制等待执行底层响应该操作结果,否则直到1分钟超时才结束该方法。即便收到底层的响应码,如果响应码属于[100,200)区间,则继续阻塞等待后续事件上报。
2.12 ResponseQueue.remove
[-> MountService.java ::ResponseQueue]
private static class ResponseQueue { public NativeDaemonEvent remove(int cmdNum, long timeoutMs, String logCmd) {
PendingCmd found = null; synchronized (mPendingCmds) { //从mPendingCmds查询cmdNum
for (PendingCmd pendingCmd : mPendingCmds) { if (pendingCmd.cmdNum == cmdNum) {
found = pendingCmd; break;
}
} //如果已有的mPendingCmds中查询不到,则创建一个新的PendingCmd
if (found == null) {
found = new PendingCmd(cmdNum, logCmd);
mPendingCmds.add(found);
}
found.availableResponseCount--; if (found.availableResponseCount == 0) mPendingCmds.remove(found);
}
NativeDaemonEvent result = null; try { //采用poll轮询方式等待底层上报该事件,直到1分钟超时
result = found.responses.poll(timeoutMs, TimeUnit.MILLISECONDS);
} catch (InterruptedException e) {} return result;
}
}这里用到poll,先来看看responses = new ArrayBlockingQueue<NativeDaemonEvent>(10),这是一个长度为10的可阻塞队列。 这里的poll也是阻塞的方式来轮询事件。
responses.poll
[-> ArrayBlockingQueue.java]
public E poll(long timeout, TimeUnit unit) throws InterruptedException { long nanos = unit.toNanos(timeout);
final ReentrantLock lock = this.lock; //可中断的锁等待
lock.lockInterruptibly(); try { //当队列长度为空,循环等待
while (count == 0) { if (nanos <= 0) return null;
nanos = notEmpty.awaitNanos(nanos);
} return extract();
} finally { lock.unlock();
}
}小知识:这里用到了ReentrantLock同步锁,该锁跟synchronized有功能有很相似,用于多线程并发访问。那么ReentrantLock与synchronized相比,
ReentrantLock优势:
ReentrantLock功能更为强大,比如有时间锁等候,可中断锁等候(lockInterruptibly),锁投票等功能;
ReentrantLock性能更好些;
ReentrantLock提供可轮询的锁请求(tryLock),相对不容易产生死锁;而synchronized只要进入,要么成功获取,要么一直阻塞等待。
ReentrantLock的劣势:
lock必须在finally块显式地释放,否则如果代码抛出Exception,锁将一直得不到释放;对于synchronized而言,JVM或者ART虚拟机都会确保该锁能自动释放。
synchronized锁,在dump线程转储时会记录锁信息,对于分析调试大有裨益;对于Lock来说,只是普通类,虚拟机无法识别。
再回到ResponseQueue.remove(),该方法中mPendingCmds中的内容是哪里添加的呢?其实是在NDC.listenToSocket循环监听到消息时添加的,则接下来看看监听过程。
2.13 listenToSocket
[-> NativeDaemonConnector.java]
private void listenToSocket() throws IOException {
LocalSocket socket = null; try {
socket = new LocalSocket();
LocalSocketAddress address = determineSocketAddress(); //建立与"/dev/socket/vold"的socket连接
socket.connect(address);
InputStream inputStream = socket.getInputStream();
synchronized (mDaemonLock) {
mOutputStream = socket.getOutputStream();
} //建立连接后,回调MS.onDaemonConnected【见小节2.15】
mCallbacks.onDaemonConnected(); byte[] buffer = new byte[BUFFER_SIZE]; int start = 0; while (true) { int count = inputStream.read(buffer, start, BUFFER_SIZE - start);
... for (int i = 0; i < count; i++) { if (buffer[i] == 0) {
final String rawEvent = new String(
buffer, start, i - start, StandardCharsets.UTF_8);
boolean releaseWl = false; try { //解析socket服务端发送的event
final NativeDaemonEvent event = NativeDaemonEvent.parseRawEvent(
rawEvent);
log("RCV <- {" + event + "}"); //当事件的响应码区间为[600,700),则发送消息交由mCallbackHandler处理
if (event.isClassUnsolicited()) { if (mCallbacks.onCheckHoldWakeLock(event.getCode())
&& mWakeLock != null) {
mWakeLock.acquire();
releaseWl = true;
} if (mCallbackHandler.sendMessage(mCallbackHandler.obtainMessage( event.getCode(), event.getRawEvent()))) {
releaseWl = false;
}
} else { //对于其他的响应码则添加到mResponseQueue队列【见小节2.14】
mResponseQueue.add(event.getCmdNumber(), event);
}
} catch (IllegalArgumentException e) {
log("Problem parsing message " + e);
} finally { if (releaseWl) {
mWakeLock.acquire();
}
}
start = i + 1;
}
}
...
}
} catch (IOException ex) { throw ex;
} finally { //收尾清理类工作,关闭mOutputStream, socket
...
}
}这里有一个动作是mResponseQueue.add(),通过该方法便能触发ResponseQueue.poll阻塞操作继续往下执行。
2.14 ResponseQueue.add
[-> NativeDaemonConnector.java]
private static class ResponseQueue { public void add(int cmdNum, NativeDaemonEvent response) {
PendingCmd found = null; synchronized (mPendingCmds) { for (PendingCmd pendingCmd : mPendingCmds) { if (pendingCmd.cmdNum == cmdNum) {
found = pendingCmd; break;
}
} //没有找到则创建相应的PendingCmd
if (found == null) { while (mPendingCmds.size() >= mMaxCount) {
PendingCmd pendingCmd = mPendingCmds.remove();
}
found = new PendingCmd(cmdNum, null);
mPendingCmds.add(found);
}
found.availableResponseCount++; if (found.availableResponseCount == 0) mPendingCmds.remove(found);
} try {
found.responses.put(response);
} catch (InterruptedException e) { }
}
}responses.put
[-> ArrayBlockingQueue.java]
public void put(E e) throws InterruptedException {
checkNotNull(e);
final ReentrantLock lock = this.lock; lock.lockInterruptibly(); try { //当队列满了则等待
while (count == items.length)
notFull.await();
insert(e);
} finally { lock.unlock();
}
}看完了如何向mPendingCmds中增加待处理的命令,再来回过来看看,当当listenToSocket刚开始监听前,收到Native的Daemon连接后的执行操作.
2.15 MS.onDaemonConnected
[-> MountService.java]
public void onDaemonConnected() {
mDaemonConnected = true;
mHandler.obtainMessage(H_DAEMON_CONNECTED).sendToTarget();
}当前主线程发送消息H_DAEMON_CONNECTED给线程MountService`,该线程收到消息后调用MountServiceHandler的handleMessage()相应分支后,进而调用handleDaemonConnected()方法。
private void handleDaemonConnected() { synchronized (mLock) {
resetIfReadyAndConnectedLocked();
} //类型为CountDownLatch,用于多线程同步,阻塞await()直到计数器为零
mConnectedSignal.countDown(); if (mConnectedSignal.getCount() != 0) { return;
} //调用PMS来加载ASECs
mPms.scanAvailableAsecs(); //用于通知ASEC扫描已完成
mAsecsScanned.countDown();
}这里的PMS.scanAvailableAsecs()经过层层调用,最终核心工作还是通过MountService.getSecureContainerList。
[-> MountService.java]
public String[] getSecureContainerList() {
enforcePermission(android.Manifest.permission.ASEC_ACCESS); //等待mConnectedSignal计数锁达到零
waitForReady(); //当没有挂载Primary卷设备,则弹出警告
warnOnNotMounted(); try { //向vold进程发送asec list命令
return NativeDaemonEvent.filterMessageList(
mConnector.executeForList("asec", "list"), VoldResponseCode.AsecListResult);
} catch (NativeDaemonConnectorException e) { return new String[0];
}
}2.16 小节
这里以一张简单的流程图来说明上述过程:
三、Vold
介绍完了Java framework层的MountService以及NativeDaemonConnector,往下走来到了Vold的世界.Vold是由开机过程中解析init.rc时启动:
on post-fs-data start vold //启动vold服务
Vold的service定义如下:
service vold /system/bin/vold class core socket vold stream 0660 root mount socket cryptd stream 0660 root mount ioprio be 2
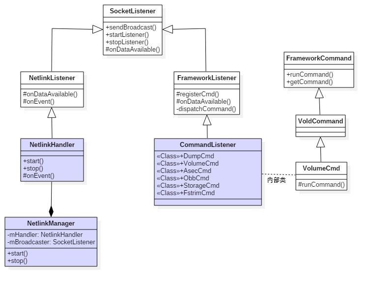
接下来便进入Vold的main(),在开启新的征途之前,为了不被代码弄晕,先来用一幅图来介绍下这些核心类之间的关系以及主要方法,以方便更好的往下阅读.
3.1 main
[-> system/vold/Main.cpp]
int main(int argc, char** argv) {
setenv("ANDROID_LOG_TAGS", "*:v", 1);
android::base::InitLogging(argv, android::base::LogdLogger(android::base::SYSTEM));
VolumeManager *vm;
CommandListener *cl;
CryptCommandListener *ccl;
NetlinkManager *nm; //解析参数,设置contenxt
parse_args(argc, argv);
...
fcntl(android_get_control_socket("vold"), F_SETFD, FD_CLOEXEC);
fcntl(android_get_control_socket("cryptd"), F_SETFD, FD_CLOEXEC);
mkdir("/dev/block/vold", 0755); //用于cryptfs检查,并mount加密的文件系统
klog_set_level(6); //创建单例对象VolumeManager 【见小节3.2.1】
if (!(vm = VolumeManager::Instance())) { exit(1);
} //创建单例对象NetlinkManager 【见小节3.3.1】
if (!(nm = NetlinkManager::Instance())) { exit(1);
} if (property_get_bool("vold.debug", false)) {
vm->setDebug(true);
} // 创建CommandListener对象 【见小节3.4.1】
cl = new CommandListener(); // 创建CryptCommandListener对象 【见小节3.5.1】
ccl = new CryptCommandListener(); //【见小节3.2.2】
vm->setBroadcaster((SocketListener *) cl); //【见小节3.3.2】
nm->setBroadcaster((SocketListener *) cl); if (vm->start()) { //【见小节3.2.3】
exit(1);
}
process_config(vm); //【见小节3.2.4】
if (nm->start()) { //【见小节3.3.3】
exit(1);
}
coldboot("/sys/block"); //启动响应命令的监听器 //【见小节3.4.2】
if (cl->startListener()) { exit(1);
} if (ccl->startListener()) { exit(1);
} //Vold成为监听线程
while(1) {
sleep(1000);
} exit(0);
}该方法的主要功能是创建下面4个对象并启动
VolumeManager
NetlinkManager (NetlinkHandler)
CommandListener
CryptCommandListener
接下来分别说说几个类:
3.2 VolumeManager
3.2.1 创建
[-> VolumeManager.cpp]
VolumeManager *VolumeManager::Instance() { if (!sInstance)
sInstance = new VolumeManager(); return sInstance;
}创建单例模式的VolumeManager对象
VolumeManager::VolumeManager() {
mDebug = false;
mActiveContainers = new AsecIdCollection();
mBroadcaster = NULL;
mUmsSharingCount = 0;
mSavedDirtyRatio = -1; //当UMS获取时,则设置dirty ratio为0
mUmsDirtyRatio = 0;
}3.2.2 vm->setBroadcaster
void setBroadcaster(SocketListener *sl) {
mBroadcaster = sl;
}将新创建的CommandListener对象sl赋值给vm对象的成员变量mBroadcaster
3.2.3 vm->start
int VolumeManager::start() { //卸载所有设备,以提供最干净的环境
unmountAll(); //创建Emulated内部存储
mInternalEmulated = std::shared_ptr<android::vold::VolumeBase>( new android::vold::EmulatedVolume("/data/media"));
mInternalEmulated->create(); return 0;
}mInternalEmulated的据类型为EmulatedVolume,设备路径为/data/media,id和label为“emulated”,mMountFlags=0。EmulatedVolume继承于VolumeBase
3.2.3.1 unmountAll
int VolumeManager::unmountAll() { std::lock_guard<std::mutex> lock(mLock); //卸载内部存储
if (mInternalEmulated != nullptr) {
mInternalEmulated->unmount();
} //卸载外部存储
for (auto disk : mDisks) {
disk->unmountAll();
}
FILE* fp = setmntent("/proc/mounts", "r"); if (fp == NULL) {
return -errno;
} std::list<std::string> toUnmount;
mntent* mentry; while ((mentry = getmntent(fp)) != NULL) { if (strncmp(mentry->mnt_dir, "/mnt/", 5) == 0
|| strncmp(mentry->mnt_dir, "/storage/", 9) == 0) {
toUnmount.push_front(std::string(mentry->mnt_dir));
}
}
endmntent(fp); for (auto path : toUnmount) { //强制卸载
android::vold::ForceUnmount(path);
}
return 0;
}此处打开的”/proc/mounts”每一行内容依次是文件名,目录,类型,操作。例如:
/dev/fuse /mnt/runtime/default/emulated fuse rw,nosuid,nodev,...
该方法的主要工作是卸载:
内部存储mInternalEmulated;
外部存储mDisks,比如sdcard等;
“/proc/mounts”中目录包含mnt或者storage的路径;
卸载内部存储:
status_t EmulatedVolume::doUnmount() { if (mFusePid > 0) { kill(mFusePid, SIGTERM);
TEMP_FAILURE_RETRY(waitpid(mFusePid, nullptr, 0));
mFusePid = 0;
}
KillProcessesUsingPath(getPath()); //强制卸载fuse路径
ForceUnmount(mFuseDefault);
ForceUnmount(mFuseRead);
ForceUnmount(mFuseWrite); rmdir(mFuseDefault.c_str()); rmdir(mFuseRead.c_str()); rmdir(mFuseWrite.c_str());
mFuseDefault.clear();
mFuseRead.clear();
mFuseWrite.clear(); return OK;
}KillProcessesUsingPath的功能很强大,通过文件path来查看其所在进程,并杀掉相应进程。当以下5处任意一处存在与path相同的地方,则会杀掉相应的进程:
proc/<pid>/fd,打开文件;proc/<pid>/maps打开文件映射;proc/<pid>/cwd链接文件;proc/<pid>/root链接文件;proc/<pid>/exe链接文件;
3.2.3.2 EV.create
[-> VolumeBase.cpp]
status_t VolumeBase::create() {
mCreated = true;
status_t res = doCreate(); //通知VolumeCreated事件
notifyEvent(ResponseCode::VolumeCreated,
StringPrintf("%d \"%s\" \"%s\"", mType, mDiskId.c_str(), mPartGuid.c_str())); //设置为非挂载状态
setState(State::kUnmounted); return res;
}
void VolumeBase::notifyEvent(int event, const std::string& value) { if (mSilent) return; //通过socket向MountService发送创建volume的命令(650)
VolumeManager::Instance()->getBroadcaster()->sendBroadcast(event,
StringPrintf("%s %s", getId().c_str(), value.c_str()).c_str(), false);
}3.2.4 process_config(vm)
[-> system/vold/Main.cpp]
static int process_config(VolumeManager *vm) { //获取Fstab路径
std::string path(android::vold::DefaultFstabPath());
fstab = fs_mgr_read_fstab(path.c_str());
...
bool has_adoptable = false; for (int i = 0; i < fstab->num_entries; i++) { if (fs_mgr_is_voldmanaged(&fstab->recs[i])) { if (fs_mgr_is_nonremovable(&fstab->recs[i])) {
LOG(WARNING) << "nonremovable no longer supported; ignoring volume"; continue;
}
std::string sysPattern(fstab->recs[i].blk_device);
std::string nickname(fstab->recs[i].label);
int flags = 0; if (fs_mgr_is_encryptable(&fstab->recs[i])) {
flags |= android::vold::Disk::Flags::kAdoptable;
has_adoptable = true;
} if (fs_mgr_is_noemulatedsd(&fstab->recs[i])
|| property_get_bool("vold.debug.default_primary", false)) {
flags |= android::vold::Disk::Flags::kDefaultPrimary;
}
vm->addDiskSource(std::shared_ptr<VolumeManager::DiskSource>( new VolumeManager::DiskSource(sysPattern, nickname, flags)));
}
}
property_set("vold.has_adoptable", has_adoptable ? "1" : "0"); return 0;
}Fstab路径:首先通过getprop ro.hardware,比如高通芯片则为qcom那么Fstab路径就是/fstab.qcom,那么该文件的具体内容,例如(当然这个不同手机会有所不同):
| src | mnt_point | type | mnt_flags and options | fs_mgr_flags |
|---|---|---|---|---|
| /dev/block/bootdevice/by-name/system | /system | ext4 | ro,barrier=1,discard | wait,verify |
| /dev/block/bootdevice/by-name/userdata | /data | ext4 | nosuid,nodev,barrier=1,noauto_da_alloc,discard | wait,check,forceencrypt=footer |
| /dev/block/bootdevice/by-name/cust | /cust | ext4 | nosuid,nodev,barrier=1 | wait,check |
| /devices/soc.0/7864900.sdhci/mmc_host* | /storage/sdcard1 | vfat | nosuid,nodev | wait,voldmanaged=sdcard1:auto,noemulatedsd,encryptable=footer |
| /dev/block/bootdevice/by-name/config | /frp | emmc | defaults defaults | |
| /devices/platform/msm_hsusb* | /storage/usbotg | vfat | nosuid,nodev | wait,voldmanaged=usbotg:auto,encryptable=footer |
3.3 NetlinkManager
3.3.1 创建
[-> NetlinkManager.cpp]
NetlinkManager *NetlinkManager::Instance() { if (!sInstance)
sInstance = new NetlinkManager(); return sInstance;
}3.3.2 nm->setBroadcaster
void setBroadcaster(SocketListener *sl) {
mBroadcaster = sl;
}3.3.3 nm->start
int NetlinkManager::start() { struct sockaddr_nl nladdr; int sz = 64 * 1024; int on = 1;
memset(&nladdr, 0, sizeof(nladdr));
nladdr.nl_family = AF_NETLINK;
nladdr.nl_pid = getpid(); //记录当前进程的pid
nladdr.nl_groups = 0xffffffff; //创建event socket
if ((mSock = socket(PF_NETLINK, SOCK_DGRAM | SOCK_CLOEXEC,
NETLINK_KOBJECT_UEVENT)) < 0) { return -1;
} //设置uevent的SO_RCVBUFFORCE选项
if (setsockopt(mSock, SOL_SOCKET, SO_RCVBUFFORCE, &sz, sizeof(sz)) < 0) { goto out;
} //设置uevent的SO_PASSCRED选项
if (setsockopt(mSock, SOL_SOCKET, SO_PASSCRED, &on, sizeof(on)) < 0) { goto out;
} //绑定uevent socket
if (bind(mSock, (struct sockaddr *) &nladdr, sizeof(nladdr)) < 0) { goto out;
} //创建NetlinkHandler【见小节3.3.4】
mHandler = new NetlinkHandler(mSock); //启动NetlinkHandler【见小节3.3.5】
if (mHandler->start()) { goto out;
} return 0;out:
close(mSock); return -1;
}3.3.4 NetlinkHandler
NetlinkHandler继承于NetlinkListener,NetlinkListener继承于SocketListener。new NetlinkHandler(mSock)中参数mSock是用于与Kernel进行通信的socket对象。由于这个继承关系,当NetlinkHandler初始化时会调用基类的初始化,最终调用到:
[-> SocketListener.cpp]
SocketListener::SocketListener(int socketFd, bool listen) { //listen=false
init(NULL, socketFd, listen, false);
}void SocketListener::init(const char *socketName, int socketFd, bool listen, bool useCmdNum) {
mListen = listen;
mSocketName = socketName; //用于监听Kernel发送过程的uevent事件
mSock = socketFd;
mUseCmdNum = useCmdNum; //初始化同步锁
pthread_mutex_init(&mClientsLock, NULL); //创建socket通信的client端
mClients = new SocketClientCollection();
}到此,mListen = false; mSocketName = NULL; mUseCmdNum = false。 另外,这里用到的同步锁,用于控制多线程并发访问。 接着在来看看start过程:
3.3.5 NH->start
[-> NetlinkHandler.cpp]
int NetlinkHandler::start() { return this->startListener();
}[-> SocketListener.cpp]
int SocketListener::startListener() { return startListener(4);
}
int SocketListener::startListener(int backlog) {
... //mListen =false
if (mListen && listen(mSock, backlog) < 0) { return -1;
} else if (!mListen) //创建SocketClient对象,并加入到mClients队列
mClients->push_back(new SocketClient(mSock, false, mUseCmdNum)); //创建匿名管道
if (pipe(mCtrlPipe)) { return -1;
} //创建工作线程,线程运行函数threadStart【见小节3.3.6】
if (pthread_create(&mThread, NULL, SocketListener::threadStart, this)) { return -1;
} return 0;
}mCtrlPipe是匿名管道,这是一个二元数组,mCtrlPipe[0]从管道读数据,mCtrlPipe[1]从管道写数据。
3.3.6 threadStart
[-> SocketListener.cpp]
void *SocketListener::threadStart(void *obj) {
SocketListener *me = reinterpret_cast<SocketListener *>(obj); //【见小节3.3.7】
me->runListener();
pthread_exit(NULL); //线程退出
return NULL;
}3.3.7 SL->runListener
[-> SocketListener.cpp]
void SocketListener::runListener() {
SocketClientCollection pendingList; while(1) {
SocketClientCollection::iterator it;
fd_set read_fds;
int rc = 0;
int max = -1;
FD_ZERO(&read_fds); if (mListen) {
max = mSock;
FD_SET(mSock, &read_fds);
}
FD_SET(mCtrlPipe[0], &read_fds); if (mCtrlPipe[0] > max)
max = mCtrlPipe[0];
pthread_mutex_lock(&mClientsLock); for (it = mClients->begin(); it != mClients->end(); ++it) { // NB: calling out to an other object with mClientsLock held (safe)
int fd = (*it)->getSocket();
FD_SET(fd, &read_fds); if (fd > max) {
max = fd;
}
}
pthread_mutex_unlock(&mClientsLock);
SLOGV("mListen=%d, max=%d, mSocketName=%s", mListen, max, mSocketName); if ((rc = select(max + 1, &read_fds, NULL, NULL, NULL)) < 0) { if (errno == EINTR) continue;
SLOGE("select failed (%s) mListen=%d, max=%d", strerror(errno), mListen, max);
sleep(1); continue;
} else if (!rc) continue; if (FD_ISSET(mCtrlPipe[0], &read_fds)) {
char c = CtrlPipe_Shutdown;
TEMP_FAILURE_RETRY(read(mCtrlPipe[0], &c, 1)); if (c == CtrlPipe_Shutdown) { break;
} continue;
} if (mListen && FD_ISSET(mSock, &read_fds)) {
struct sockaddr addr;
socklen_t alen;
int c; do {
alen = sizeof(addr);
c = accept(mSock, &addr, &alen);
SLOGV("%s got %d from accept", mSocketName, c);
} while (c < 0 && errno == EINTR); if (c < 0) {
SLOGE("accept failed (%s)", strerror(errno));
sleep(1); continue;
}
fcntl(c, F_SETFD, FD_CLOEXEC);
pthread_mutex_lock(&mClientsLock);
mClients->push_back(new SocketClient(c, true, mUseCmdNum));
pthread_mutex_unlock(&mClientsLock);
} /* Add all active clients to the pending list first */
pendingList.clear();
pthread_mutex_lock(&mClientsLock); for (it = mClients->begin(); it != mClients->end(); ++it) {
SocketClient* c = *it; // NB: calling out to an other object with mClientsLock held (safe)
int fd = c->getSocket(); if (FD_ISSET(fd, &read_fds)) {
pendingList.push_back(c);
c->incRef();
}
}
pthread_mutex_unlock(&mClientsLock); /* Process the pending list, since it is owned by the thread,
* there is no need to lock it */
while (!pendingList.empty()) { /* Pop the first item from the list */
it = pendingList.begin();
SocketClient* c = *it;
pendingList.erase(it); /* Process it, if false is returned, remove from list */
if (!onDataAvailable(c)) {
release(c, false);
}
c->decRef();
}
}
}3.4 CommandListener
3.4.1 创建
[-> CommandListener.cpp]
CommandListener::CommandListener() :
FrameworkListener("vold", true) {
registerCmd(new DumpCmd());
registerCmd(new VolumeCmd());
registerCmd(new AsecCmd());
registerCmd(new ObbCmd());
registerCmd(new StorageCmd());
registerCmd(new FstrimCmd());
}3.4.1.1 FrameworkListener
[-> FrameworkListener.cpp]
FrameworkListener::FrameworkListener(const char *socketName, bool withSeq) :
SocketListener(socketName, true, withSeq) {
init(socketName, withSeq);
}void FrameworkListener::init(const char *socketName UNUSED, bool withSeq) {
mCommands = new FrameworkCommandCollection();
errorRate = 0;
mCommandCount = 0;
mWithSeq = withSeq; //true}3.4.1.2 SocketListener
[-> SocketListener.cpp]
SocketListener::SocketListener(const char *socketName, bool listen, bool useCmdNum) {
init(socketName, -1, listen, useCmdNum);
}void SocketListener::init(const char *socketName, int socketFd, bool listen, bool useCmdNum) {
mListen = listen; //true
mSocketName = socketName; //"vold"
mSock = socketFd; // -1
mUseCmdNum = useCmdNum; //true
pthread_mutex_init(&mClientsLock, NULL);
mClients = new SocketClientCollection();
}socket名为“vold”
3.4.1.3 registerCmd
void FrameworkListener::registerCmd(FrameworkCommand *cmd) {
mCommands->push_back(cmd);
}
CommandListener::VolumeCmd::VolumeCmd() :
VoldCommand("volume") {
}创建这些对象 DumpCmd,VolumeCmd,AsecCmd,ObbCmd,StorageCmd,FstrimCmd,并都加入到mCommands队列。
3.4.2 cl->startListener
int SocketListener::startListener() { return startListener(4);
}int SocketListener::startListener(int backlog) { if (!mSocketName && mSock == -1) {
...
} else if (mSocketName) { //获取“vold”所对应的句柄
if ((mSock = android_get_control_socket(mSocketName)) < 0) { return -1;
}
fcntl(mSock, F_SETFD, FD_CLOEXEC);
} //CL开始监听
if (mListen && listen(mSock, backlog) < 0) { return -1;
}
... //创建匿名管道
if (pipe(mCtrlPipe)) { return -1;
} //创建工作线程
if (pthread_create(&mThread, NULL, SocketListener::threadStart, this)) { return -1;
} return 0;
}四、小结
Linux Kernel:通过
uevent向Vold的NetlinkManager发送Uevent事件;NetlinkManager:接收来自Kernel的
Uevent事件,再转发给VolumeManager;VolumeManager:接收来自NetlinkManager的事件,再转发给CommandListener进行处理;
CommandListener:接收来自VolumeManager的事件,通过
socket通信方式发送给MountService;MountService:接收来自CommandListener的事件。
共同学习,写下你的评论
评论加载中...
作者其他优质文章


