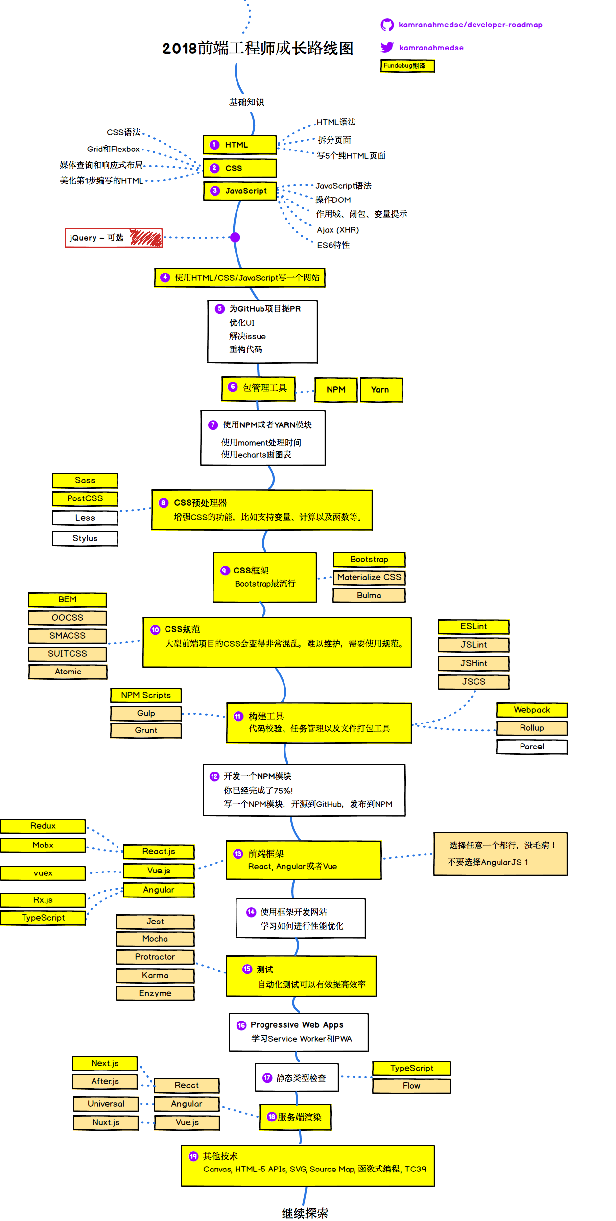
2018前端工程师成长路线图
小编推荐: Fundebug提供JS、微信小程序、微信小游戏,Node.js和Java错误监控。真的是一个很好用的错误监控服务,众多大佬公司都在使用。
译者按: 上王者算什么?有本事刷一下你的前端技术!
为了保证可读性,本文采用意译而非直译。另外,本文版权归原作者所有,翻译仅用于学习。
过去5年,我一直作为一枚全栈工程师,经常会有小朋友问我应该学什么,于是我写了这篇博客,希望可以帮助大家。本文的所有图表都在我的GitHub仓库kamranahmedse/developer-roadmap。
成为前端工程师,第一步应该是学习HTML/CSS/JavaScript,这是基础。
1. HTML
HTML用于定义网页的结构。你的第一步是学习HTML的语法,学会如何把页面拆分为多个部分。
任务: 至少撸5个纯HTML页面,你可以实现任意网站的页面,比如GitHub的profile页面或者Twitter的登陆页面。纯HTML会有点丑,但是不用担心,专注于网页的结构。
2. CSS
CSS,全称Cascading stylesheets,是用来美化HTML页面的。
- 学习CSS语法,并且熟悉CSS的常用属性。
- 学习Box Model,学会使用Grid和Flexbox布局。
- 学会使用Media Queries来实现响应式布局。
任务: 使用CSS美化第1步中实现的HTML页面。如果你实现的HTML是GitHub的profile页面,那你现在就可以使用CSS让它看起来更像实际页面。
3. JavaScript
JavaScript为静态页面添加交互性。比如网站的所有弹框、提醒,以及更新页面的部分内容,都是由JavaScript实现的。
- 学习JavaScript的基本语法。
- 学习如何使用JavaScript操作DOM元素。比如,如何删除、添加页面元素等。
- 理解作用域、闭包、变量提升等JavaScript难点。
- 学习使用XHR和Ajax发起HTTP请求。
- 学习JavaScript最新标准ES6。
是否需要学习JQuery? No!
很久以前,大家热爱JQuery,因为它封装了JavaScript的接口,让我们可以不用考虑浏览器兼容性。但是,JQuery的时代已经过去了,新的项目已经很少用它了。因此,你不需要学习JQuery了!。要知道,GitHub已经完全移除jQuery了!但是,仍然有人在使用JQuery,它很简单,了解一下就好了。
4. 使用HTTM/CSS/JavaScript写一个网站
学习编程的最佳方式是敲代码。既然你已经学会了HTTM/CSS/JavaScript,那你就可以写一个简单的网站了,比如个人博客。记住,你可以去复制他人的代码,但是你需要尽量使用你所学到的所有知识点。前端工程师都应该有个人网站,至少有个静态网站!
5. 为GitHub项目提PR
是时候做一些正真的事情了!到GitHub找一些前端项目,提一些PR。下面我提供一些思路:
- 优化UI
- 解决issue
- 重构代码
GitHub是一个非常好的学习和交流的平台,试着为开源社区做一点点贡献吧!现在已经有人开始花钱在GitHub买账号,买项目,买Star,这是一件很无聊的事情,严重败坏了社区风气,请大家一起抵制!
6. 包管理器
如果你不使用包管理工具的话,当你需要使用第三方插件时,需要手动下载JavaScript或者CSS文件,将它们放进你的项目;这些插件更新时,你又得重新下载文件,这非常麻烦。
如果你使用包管理工具,比如npm或者yarn时,一切就方便很多了。它们可以帮助第管理所有第三方库,更新也很方便。另外,NPM和YARN基本没什么区别,你可以选择任意一个。
7. 使用NPM或者YARN模块
8. CSS预处理器
CSS预处理器,例如Sass,Less和Stylus,可以增强CSS的功能,比如支持变量、计算以及函数等。如果让我选择的话,我会选择Sass。最近,PostCSS开始变得流行起来,它确实还不错,相当于CSS的Bable。你可以单独使用PostCSS或者基于Sass使用。我建议你先学习Sass,有时间再了解一下PostCSS。
9. CSS框架
目前,最流行的CSS框架是Bootstrap、Materialize和Bulma。如果非要选一个最流行的,那我觉得是Bootstrap。
各位前端大侠,欢迎免费试用Fundebug的实时BUG监控服务,阔以帮你快速发现线上BUG哈!
10. CSS规范
对于大型前端项目,CSS会变得非常混乱,难以维护,需要使用规范。我们有多种方式来组织CSS,比如OOCSS、SMACSS、SUITCSS、Atomic和BEM。你应该了解一下它们之间的不同,个人更加偏好BEM。
11. 构建工具
构建工具指的是开发前端项目用到的代码校验工具(linter)、任务管理工具(task runner)、打包工具(bundlers)。
代码校验工具有ESLint、JSLint、JSHint和JSCS。目前ESLint是最受欢迎的。
任务管理工具有npm script、gulp和Grunt等。现在,webpack可以完成任务管理工具的大部分工作,因此我们可以结合npm script和webpack一起使用就好了。
打包工具有Webpack、Rollup、Browserify。我推荐大家使用Webpack。Rollup也很常见,不过通常用于打包第三方库。
12. 开发一个NPM模块
恭喜!你已经是个75%的前端工程师了!现在,你要做的事情是开发一个真正有用的东西。比如,你可以写一个NPM模块,把它开源到GitHub并发布到NPM。编程过程中难免遇到一些问题,需要自己造一些轮子,你要做的就是把轮子造好一点,发布出来就好了。优秀的工程师不仅要参与开源项目,还应该创造并维护自己的开源项目,哪怕是一个小小的工具。还是那句话,不要去花钱买项目,那是骗自己玩的。
13. 前端框架
在其他人的学习计划中,会把前端框架放在HTML/CSS/JavaScript之后。但是,我觉得你需要先了解一下Sass、构建工具和包管理工具,这些在框架中都会用到,如果你知道他们,大概会被吓到…
目前,最流行的前端框架有React、Vue和Angular,你可以选择任意一个,都没啥毛病。如果是我的话,我会选择React或者Angular。
如果你是初学者,你也许会发现Angular更简单,它把所有需要的东西都给你弄好了,比如路由功能(支持懒加载)、HTTP客户端(支持拦截器)、依赖注入等,这样你就不需要去使用第三方库了。对于React,你就需要使用很多第三方库。两者各有优劣吧。
框架对比是个很大的话题,这里我就不多说了。我们可以简单对比一下Angular和React的学习曲线:
如果你选择了一个框架,意味着你必须学习一些特定的技术。对于React,你需要学习Redux或者Mobx来进行状态管理。至于选择Redux还是Mobx,取决于应用的大小。Mobx适合中小型应用,而Redux适于大型项目。对于Angular,你需要学习TypeScript和Rx.js。而对于Vue.js,你需要学习Vuex,相当于Redux。
14. 使用框架开发一个网站
现在,你已经掌握了现代前端开发所需要的所有技术。那就使用你选择的框架开发一个应用吧!当然,现在前端项目基本上都是框架开发的…
当你开发完之后,学习一下如何衡量和优化性能,比如你可以关注一下Interactivity Time, Page Speed Index和Lighthouse Score。
15. 测试
对于前端测试,有很多不同的工具,比如Jest、Mocha、Karma和Enzyme,在你学习测试工具之前,请先理解测试的价值,并了解一下测试的分类。推荐读一下这些博客:
16. Progressive Web Apps
17. 静态类型检查
为JavaScript添加静态类型检查,可以让代码更加严谨,避免很多错误。你只要学习数个小时,就可以一直受益。TypeScript和Flow是两种不同的JavaScript静态类型检查技术。
TypeScript重新制定一套支持类型检查的语言,编译为JavaScript代码来运行。
Flow是一种静态类型检查工具,可以在编码时检查到类型错误并做出提示。
因此,TypeScript更强大,难度更大,尤其是重构成本很高;而Flow功能和使用都很简单,基本上基本上够用。你可以根据需要进行选择。
18. 服务端渲染
服务端渲染,即Server Side Rendering,又称为后端渲染。其实就是服务端先把HTML页面填充数据之后,再返回给前端。这样做可以提升首屏性能,有助于SEO,减少客户端用电。
但是,是否采用服务端渲染其实还有争议,了解一下可以,是否根据需要决定是否使用。
19. 其他技术
作为一个专业的前端工程师,学习一下canvas、HTML5、SVG、Source Map、函数式编程、TC39等技术还是非常有必要的!
参考博客
关于Fundebug
Fundebug专注于JavaScript、微信小程序、微信小游戏、支付宝小程序、React Native、Node.js和Java实时BUG监控。 自从2016年双十一正式上线,Fundebug累计处理了6亿+错误事件,得到了Google、360、金山软件等众多知名用户的认可。欢迎免费试用!
版权声明:
转载时请注明作者Fundebug以及本文地址:
https://blog.fundebug.com/2018/08/30/ecmascript-regular-expression-new-features/
您可能感兴趣的
共同学习,写下你的评论
评论加载中...
作者其他优质文章

