最近在项目中遇到了这样的需求:需要在特定的其他应用之上悬浮自己的UI交互(拖动、输入等复杂的UI交互),和九游的浮窗类似,不过我们的比九游的体验更好,我们越过了很多授权的限制。
浮窗效果
很多人都知道如何去实现一个简单的浮窗,但是却很少有人去深入的研究背后的流程机制,由于项目中浮窗交互比较复杂,遇到了些坑查看了很多资料,故总结浮窗涉及到的知识点:
窗口层级关系(浮窗是如何“浮”的)?
浮窗有哪些限制,如何越过用户授权实现浮窗功能?
窗口与用户输入系统(Activity是如何接收到touch事件的)?
本章我们来研究第一个问题:浮窗为何会浮。浮窗之所以叫浮窗,是因为它能悬浮于应用或者桌面窗口之上,能脱离Activity而存在。为了研究其中区别,我们先来看看我们最熟悉的Activity是怎么显示出来的。
Activity是怎么显示出来的?
要弄清这个问题答案,我们先从Activity的setContentView()这个方法的源码开始找起,在Activity中看到setCententView的源码:
public void setContentView(int layoutResID) {
getWindow().setContentView(layoutResID);
initWindowDecorActionBar();
}getWindow是返回返回Activity的mWindow变量,指向一个Window的对象,Window是一个抽象类,这里返回的是PhoneWindow对象(PhoneWindow是Window的子类),PhoneWindow中有一个DecorView对象,decorView成员,这是一个FrameLayout,setContentView的子布局最终会添加到decorView中,这个decorView就是当前窗口的根视图,这个根视图是如何最终被绘制出来的?在ActivityThread中有这样一段代码:
l.type = WindowManager.LayoutParams.TYPE_BASE_APPLICATION;
l.softInputMode |= forwardBit; if (a.mVisibleFromClient) {
a.mWindowAdded = true;
wm.addView(decor, l);
}这个decorView,最终会被WindowManager.addView添加到绘制系统中,并类型是WindowManager.LayoutParams.TYPE_BASE_APPLICATION,这个参数决定了要绘制的窗口的z轴层次,为了避免思维栈过深,这里就不贴出详细的源码跟踪过程了,直接给结论。
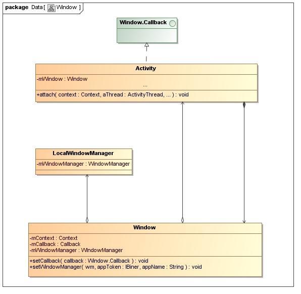
先来看看Activity和window的关系:
Activity-window.jpg
再来window和View的关系:
window-view.jpg
Activity窗口显示过程:
Activity的显示过程.png
说Activity是怎么显示出来的,其实是说Activity管理的View是怎么显示出来的。最后再来总结一下:
一、Activity通过setContentView设置的视图是添加到PhoneWindow的根视图decor中。
二、Window是一个抽象的概念,Window关了了一个View(根视图),最终被WindowManager管理的还是一个View(根视图)和它的LayoutParams,视图绘制刷新都是通过WindowManager(WindowManagerGlobal)与WindowManagerServiceIPC交互调用底层绘制的。
三、Activity是四大组件中唯一和窗体紧密联系的组件(这是为什么会有初学者把Activity直接理解为绘制界面的原因),所有掌管的视图只不过是一种window和Dialog、Toast、墙纸所掌管的Window类型不一样。
浮窗为什么会“浮”?
上面讲到Activity的显示过程其实已经揭示了通用界面的显示过程,浮窗的显示过程更为简单:
通用窗体绘制过程.png
做过浮窗的同学应该都明白了,为啥浮窗能脱离Activity而显示,本质上我们是把一个View交给WindowManager来管理了,LayoutParams.type类型决定了这个View显示窗口的类型,不同类型显示的窗口层次(z轴)是不一样的。大方面来讲可以分为应用窗口(APPLICATION_WINDOW)、子窗口(SUB_WINDOW)、系统窗口(SYSTEM_WINDOW)三种类型,应用窗口z轴范围是1~99,子窗口的范围是1001~1999,系统窗口是(2000~2999),所以要实现浮动窗口我们只能在系统窗口范围中实现。
窗体类型
到这里我们对Android系统的窗口层次有个大致的了解了,Activity是Android应用的四大组件之一,描述的是应用的活动状态和周期,受ActivityManagerService的管理;Window/View是图形窗口的抽象模型,描述的是窗口的绘制信息,受WindowManagerService的管理;Activity聚合Window来和图形窗口产生联系。文章旨在理解一下Android窗体系统的一个雏形,能力有限不能详细跟踪整个窗口体系的源码,有兴趣的可以自己深入,下一篇文章:《越过授权使用浮窗》。
共同学习,写下你的评论
评论加载中...
作者其他优质文章






