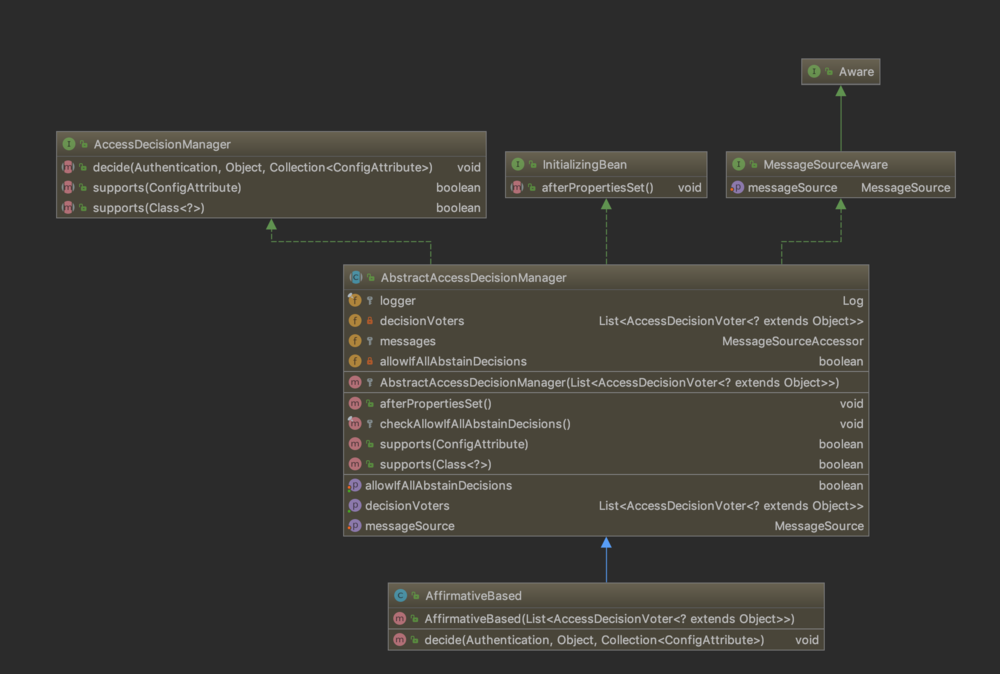
AbstractAccessDecisionManager
核心方法
其中的决策类类型-投票器
看一下最常见的投票器
定义了权限前缀
核心方法自然为选举方法
三大投票器
AffirmativeBased
一票通过
/**
* Simple concrete implementation of
* {@link org.springframework.security.access.AccessDecisionManager} that grants access if
* any <code>AccessDecisionVoter</code> returns an affirmative response.
*/public class AffirmativeBased extends AbstractAccessDecisionManager { public AffirmativeBased(List<AccessDecisionVoter<? extends Object>> decisionVoters) { super(decisionVoters);
} // ~ Methods
// ========================================================================================================
/**
* This concrete implementation simply polls all configured
* {@link AccessDecisionVoter}s and grants access if any
* <code>AccessDecisionVoter</code> voted affirmatively. Denies access only if there
* was a deny vote AND no affirmative votes.
* <p>
* If every <code>AccessDecisionVoter</code> abstained from voting, the decision will
* be based on the {@link #isAllowIfAllAbstainDecisions()} property (defaults to
* false).
* </p>
*
* @param authentication the caller invoking the method
* @param object the secured object
* @param configAttributes the configuration attributes associated with the method
* being invoked
*
* @throws AccessDeniedException if access is denied
*/
public void decide(Authentication authentication, Object object,
Collection<ConfigAttribute> configAttributes) throws AccessDeniedException { int deny = 0; for (AccessDecisionVoter voter : getDecisionVoters()) { int result = voter.vote(authentication, object, configAttributes); if (logger.isDebugEnabled()) {
logger.debug("Voter: " + voter + ", returned: " + result);
} switch (result) { case AccessDecisionVoter.ACCESS_GRANTED: return; case AccessDecisionVoter.ACCESS_DENIED:
deny++; break; default: break;
}
} if (deny > 0) { throw new AccessDeniedException(messages.getMessage( "AbstractAccessDecisionManager.accessDenied", "Access is denied"));
} // To get this far, every AccessDecisionVoter abstained
checkAllowIfAllAbstainDecisions();
}
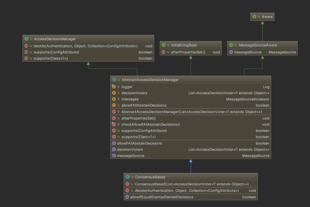
}ConsensusBased
一半以上功能选举通过
/**
* Simple concrete implementation of
* {@link org.springframework.security.access.AccessDecisionManager} that uses a
* consensus-based approach.
* <p>
* "Consensus" here means majority-rule (ignoring abstains) rather than unanimous
* agreement (ignoring abstains). If you require unanimity, please see
* {@link UnanimousBased}.
*/public class ConsensusBased extends AbstractAccessDecisionManager { // ~ Instance fields
// ================================================================================================
private boolean allowIfEqualGrantedDeniedDecisions = true; public ConsensusBased(List<AccessDecisionVoter<? extends Object>> decisionVoters) { super(decisionVoters);
} // ~ Methods
// ========================================================================================================
/**
* This concrete implementation simply polls all configured
* {@link AccessDecisionVoter}s and upon completion determines the consensus of
* granted against denied responses.
* <p>
* If there were an equal number of grant and deny votes, the decision will be based
* on the {@link #isAllowIfEqualGrantedDeniedDecisions()} property (defaults to true).
* <p>
* If every <code>AccessDecisionVoter</code> abstained from voting, the decision will
* be based on the {@link #isAllowIfAllAbstainDecisions()} property (defaults to
* false).
*
* @param authentication the caller invoking the method
* @param object the secured object
* @param configAttributes the configuration attributes associated with the method
* being invoked
*
* @throws AccessDeniedException if access is denied
*/
public void decide(Authentication authentication, Object object,
Collection<ConfigAttribute> configAttributes) throws AccessDeniedException { int grant = 0; int deny = 0; int abstain = 0; for (AccessDecisionVoter voter : getDecisionVoters()) { int result = voter.vote(authentication, object, configAttributes); if (logger.isDebugEnabled()) {
logger.debug("Voter: " + voter + ", returned: " + result);
} switch (result) { case AccessDecisionVoter.ACCESS_GRANTED:
grant++; break; case AccessDecisionVoter.ACCESS_DENIED:
deny++; break; default:
abstain++; break;
}
} if (grant > deny) { return;
} if (deny > grant) { throw new AccessDeniedException(messages.getMessage( "AbstractAccessDecisionManager.accessDenied", "Access is denied"));
} if ((grant == deny) && (grant != 0)) { if (this.allowIfEqualGrantedDeniedDecisions) { return;
} else { throw new AccessDeniedException(messages.getMessage( "AbstractAccessDecisionManager.accessDenied", "Access is denied"));
}
} // To get this far, every AccessDecisionVoter abstained
checkAllowIfAllAbstainDecisions();
} public boolean isAllowIfEqualGrantedDeniedDecisions() { return allowIfEqualGrantedDeniedDecisions;
} public void setAllowIfEqualGrantedDeniedDecisions( boolean allowIfEqualGrantedDeniedDecisions) { this.allowIfEqualGrantedDeniedDecisions = allowIfEqualGrantedDeniedDecisions;
}
}UnanimousBased
全票通过才可
/**
* Simple concrete implementation of
* {@link org.springframework.security.access.AccessDecisionManager} that requires all
* voters to abstain or grant access.
*/public class UnanimousBased extends AbstractAccessDecisionManager { public UnanimousBased(List<AccessDecisionVoter<? extends Object>> decisionVoters) { super(decisionVoters);
} // ~ Methods
// ========================================================================================================
/**
* This concrete implementation polls all configured {@link AccessDecisionVoter}s for
* each {@link ConfigAttribute} and grants access if <b>only</b> grant (or abstain)
* votes were received.
* <p>
* Other voting implementations usually pass the entire list of
* <tt>ConfigAttribute</tt>s to the <code>AccessDecisionVoter</code>. This
* implementation differs in that each <code>AccessDecisionVoter</code> knows only
* about a single <code>ConfigAttribute</code> at a time.
* <p>
* If every <code>AccessDecisionVoter</code> abstained from voting, the decision will
* be based on the {@link #isAllowIfAllAbstainDecisions()} property (defaults to
* false).
*
* @param authentication the caller invoking the method
* @param object the secured object
* @param attributes the configuration attributes associated with the method being
* invoked
*
* @throws AccessDeniedException if access is denied
*/
public void decide(Authentication authentication, Object object,
Collection<ConfigAttribute> attributes) throws AccessDeniedException { int grant = 0; int abstain = 0;
List<ConfigAttribute> singleAttributeList = new ArrayList<>(1);
singleAttributeList.add(null); for (ConfigAttribute attribute : attributes) {
singleAttributeList.set(0, attribute); for (AccessDecisionVoter voter : getDecisionVoters()) { int result = voter.vote(authentication, object, singleAttributeList); if (logger.isDebugEnabled()) {
logger.debug("Voter: " + voter + ", returned: " + result);
} switch (result) { case AccessDecisionVoter.ACCESS_GRANTED:
grant++; break; case AccessDecisionVoter.ACCESS_DENIED: throw new AccessDeniedException(messages.getMessage( "AbstractAccessDecisionManager.accessDenied", "Access is denied")); default:
abstain++; break;
}
}
} // To get this far, there were no deny votes
if (grant > 0) { return;
} // To get this far, every AccessDecisionVoter abstained
checkAllowIfAllAbstainDecisions();
}
}
作者:芥末无疆sss
链接:https://www.jianshu.com/p/d264f8b6ae64
來源:简书
简书著作权归作者所有,任何形式的转载都请联系作者获得授权并注明出处。
点击查看更多内容
为 TA 点赞
评论
共同学习,写下你的评论
评论加载中...
作者其他优质文章
正在加载中
感谢您的支持,我会继续努力的~
扫码打赏,你说多少就多少
赞赏金额会直接到老师账户
支付方式
打开微信扫一扫,即可进行扫码打赏哦










