前言
时间:2018-9-21
熬了一晚上硬是磨出来了,更新到了GitHub上,善存一些小BUG,不过这个版本的整体功能算是实现了。
项目:InChat
项目介绍:【预计终版仿腾讯IM项目,目前迭代中…】基于Netty4与SpringBoot,聊天室WebSocket(文字图片)加API调用Netty长链接执行发送消息(在线数、用户列表)、Iot物联网-MQTT协议、TCP/IP协议单片机通信,异步存储聊天数据 +双端口,TCP/IP软硬件通信、Web端通信聊天应用、文字、图片聊天
架构
磨了两天的Netty,因项目需要所以在整改一些东西,具体就不细说了,刚刚好和这个项目相似就拿来练练手·······
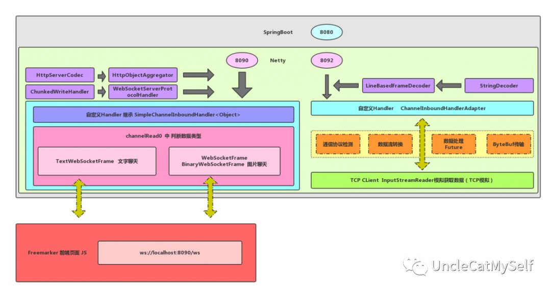
先看看流程图(我啥时候能画出好一点的架构图呢?)
Iot-软硬件通信
先说TCP/IP软硬件通信吧,这个相对容易理解,也是图的右侧,加一个Handler去获取数据,硬件和服务器有对应的协议,我这边的协议是帧头+ID+控制类型+数据+加密+帧尾,得到正确数据既连接为正常的,那就保持正常通信,否则一律杀死连接。控制类型我写得比较粗糙,用switch,中间可能有数据的CRUD操作等,使用ScheduledFuture起一个新线程去执行原生的JDBC,后面可以改为异步执行(如果不需要实时的话,那就可以用JPA注入了。)
聊天功能
接着是聊天应用的通信,还是一个自定义的Handler不过是Object,具体后面可以使用instanceof去做判断,对于TextWebSocket类型的就做普通的文字聊天处理,而WebSocketFrame且同时也是BinaryWebSocketFrame的就做图片处理,你可以直接返回给客户端,也可以保存到本地,如果返回客户端的话,对于ByteBuf而言需要加一个retain()方法,不然会报错的。
预留BUG
其余的就是可能善存的一些BUG了
io.netty.handler.codec.CorruptedFrameException: Max frame length of 65536 has been exceeded.
图片过大,需要在前端做图片上传压缩
Uncaught TypeError: msg.substring is not a function at WebSocket.socket.onmessage (newChat.js:38)
前端代码的一点问题,不影响项目正常运行
java.io.IOException: 远程主机强迫关闭了一个现有的连接。
TCP客户端连接主动关闭,不影响,良性报错
效果图
GitHub
项目:InChat
项目介绍:【预计终版仿腾讯IM项目,目前迭代中…】基于Netty4与SpringBoot,聊天室WebSocket(文字图片)加API调用Netty长链接执行发送消息(在线数、用户列表)、Iot物联网-MQTT协议、TCP/IP协议单片机通信,异步存储聊天数据 +双端口,TCP/IP软硬件通信、Web端通信聊天应用、文字、图片聊天
共同学习,写下你的评论
评论加载中...
作者其他优质文章






