最近想爬取淘宝的一些商品,但是发现如果要使用搜索等一些功能时基本都需要登录,所以就想出一篇模拟登录淘宝的文章!

一、淘宝登录流程
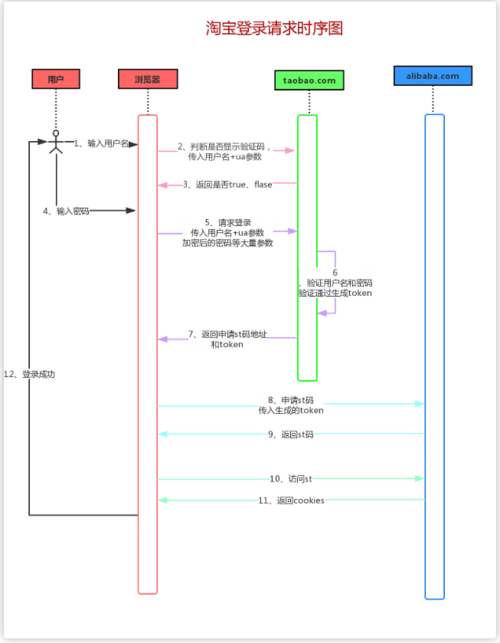
为了便于大家理解,猪哥画了一个非标准的淘宝登录请求时序图
淘宝ua参数:ua(User-Agent)故名用户代理,淘宝的ua参数加入了浏览器、ip、电脑、时间等信息,然后加密生成,在很多地方使用,不仅仅是登录!
上图是比较详细的流程图,从代码层面考虑猪哥将模拟登录淘宝分为以下四个步骤:
- 输入用户名后,浏览器会向淘宝(taobao.com)发起一个post的请求,判断是否出现滑块验证!
- 用户输入密码后,浏览器向淘宝(taobao.com)又发起一个post请求,验证用户名密码是否正确,如果正确则返回一个token。
- 浏览器拿着token去阿里巴巴(alibaba.com)交换st码!
- 浏览器获取st码之后,拿着st码获取cookies,登录成功
这里也许有同学会提出疑问:为什么淘宝(taobao.com)验证通过之后还要拿着 token去阿里巴巴(alibaba.com)交换st码呢? 这个我们放后面讲!
二、模拟登录实现
上面我们只讲了大概的登录流程,这里猪哥会先详细讲解下每一步的操作,然后再贴出实现代码!
1.判断是否需要验证码
目前我们在登录淘宝的时候,大多数情况下是不会出现滑块验证码,猪哥尝试了很多次的登录退出也只是在中间出现过一次,那究竟是什么在控制是否需要滑块验证码的呢?
举个例子:某台设备可能出现登录过大量的账号,这时候淘宝就可以从ua参数中获取设备号,然后对该设备进行限制!
知道了流程和请求链接及参数之后,我们就可以用代码来请求了!
2.验证用户名密码
这里一步也就是上面时序图图中的第5步:请求登录,这里会将用户名、ua参数、加密密码等30十几个参数post到淘宝(taobao.com)去验证。

可以看到申请st码链接后面带了一个token,具体token是干什么用的后面我们再分析!
3.申请st码
上面我们已经申请到了淘宝(taobao.com)的token,这一步就是用token来换取st码。到这里很多人可能会有疑问:为什么淘宝登录需要这么麻烦呢?直接在 taobao.com 登录不就可以吗?为什么要先在taobao验证用户名密码,通过之后再去 alibaba.com 换取st码登录呢?任何公司的框架都是慢慢演变的结果,我猜想最开始的淘宝登录肯定没这么复杂。但是随着阿里巴巴的慢慢壮大,很多事业线都划分开来,但是这些事业线之间又有关联性,比如用户登录了淘宝账号之后天猫就不需要再登录(注意淘宝和天猫的顶级域名不同,所以不能共享cookis)为了实现这个功能,单点登录就出现了。
单点登录(Single Sign On),简称为 SSO,是目前比较流行的企业业务整合的解决方案之一。SSO的定义是在多个应用系统中,用户只需要登录一次就可以访问所有相互信任的应用系统。 ——百度百科
很多大企业几乎都有做单点登录,那阿里的单点登录系统肯定是由母公司阿里巴巴(alibaba.com)来做啦,所有子公司去调用母公司接口!我们再回来分析淘宝登录为何要如此复杂就很好理解了:用户数据在淘宝这里,所以需要现在淘宝(taobao.com)验证用户名和密码,验证通过生成一个token,浏览器拿着token去和阿里巴巴(alibaba.com)申请单点登录码(st码),阿里巴巴收到请求验证token通过则返回st码,所以用token换st码的原因就在于单点登录!理解了设计原理之后,代码实现起来就很清晰了!
4.使用st码登录
成功获取st码之后我们就可以来登录了,这一步是通过st码获取登录的cookies。
5.获取淘宝昵称
其实上面我们就已经登录淘宝成功并返回用户主页的链接,我们为了进一步验证登录成功,就请求一下淘宝用户主页,顺便把淘宝昵称提取出来吧!
三、总结
整体讲完之后我们来稍微总结一下吧,主要从代码结构和存在的问题两个方面说下:
1.代码结构
来放出一张代码结构图,让大家直观了解
2.存在问题
在写这篇教程之前猪哥也是先在网上了解,然后自己用浏览器和抓包工具(Charles)一步一步实践,最重要的是你先要了解淘宝登录的大概流程,不然你实际操作起来会一头雾水,下面就要讲讲目前遇到的问题和存在的问题吧
- 首先第一个问题便是淘宝的滑块解锁,目前requests还没有很好的破解办法,后面介绍了一些爬虫框架之后我们再来破解吧!
- 猪哥尝试了很多次(50次以上)登录退出都没出现过滑块验证码。
- 网上有人使用代理ip,这里猪哥也没用,只要你不是超级超级超级频繁且大量爬取数据,一般大厂都不太会去封ip,因为有误伤率和影响用户面太广,也许一封就是整个小区。
- 在第二步验证用户名和密码时,上传了近30个参数,如果你把username、ua、加密密码复制进去验证还是不通过可尝试把那30个参数换成你浏览器中的!
- 在第三步和第四步偶尔会出现一次错误,重试一下就可以!
- 文章有些关于淘宝登录框架纯属猪哥猜想,如有错误还望指正!
看到这里是不是感觉淘宝模拟登录就清晰明了很多了,感兴趣的同学可以收藏转发,周末有空自己尝试一下(源码在阅读原文里)。征服淘宝登录,其他登录也就相对简单了!
共同学习,写下你的评论
评论加载中...
作者其他优质文章




