SpringBoot实战电商项目mall(20k+star)地址:https://github.com/macrozheng/mall
摘要
Postman是一款API接口调试工具,使用它可以很方便的对接口进行测试,并且后端人员可以将自己的调试结果导出,方便前端人员调试。
安装
- 下载地址:https://www.getpostman.com/downloads/
- 下载完安装包后直接双击安装即可。
设置
主题设置
这里不得不说,Postman的界面还是做的很好的,比起Swagger来说好多了,Postman默认提供了两种主题,一种亮色和一种暗色,可以通过左上角的File->Settings按钮打开。
调整字体大小
可能界面默认的字体大小并不适合你,尤其是大屏幕的电脑,可以在View下的Zoom In和Zoom Out按钮进行放大和缩小。
进行接口调试
测试接口均来自mall-admin后台,启动后可以直接测试。
调用GET请求
调用POST请求提交JSON格式数据
调用POST请求提交表单
调用文件上传接口
调用需要登录的接口
调用登录接口获取令牌
设置令牌头并调用需要登录的接口
调试文件的导入与导出
将调试接口信息进行保存
导出Collection中的调试信息
导入Collection中的调试信息
使用过程中的一些技巧
设置不同的环境
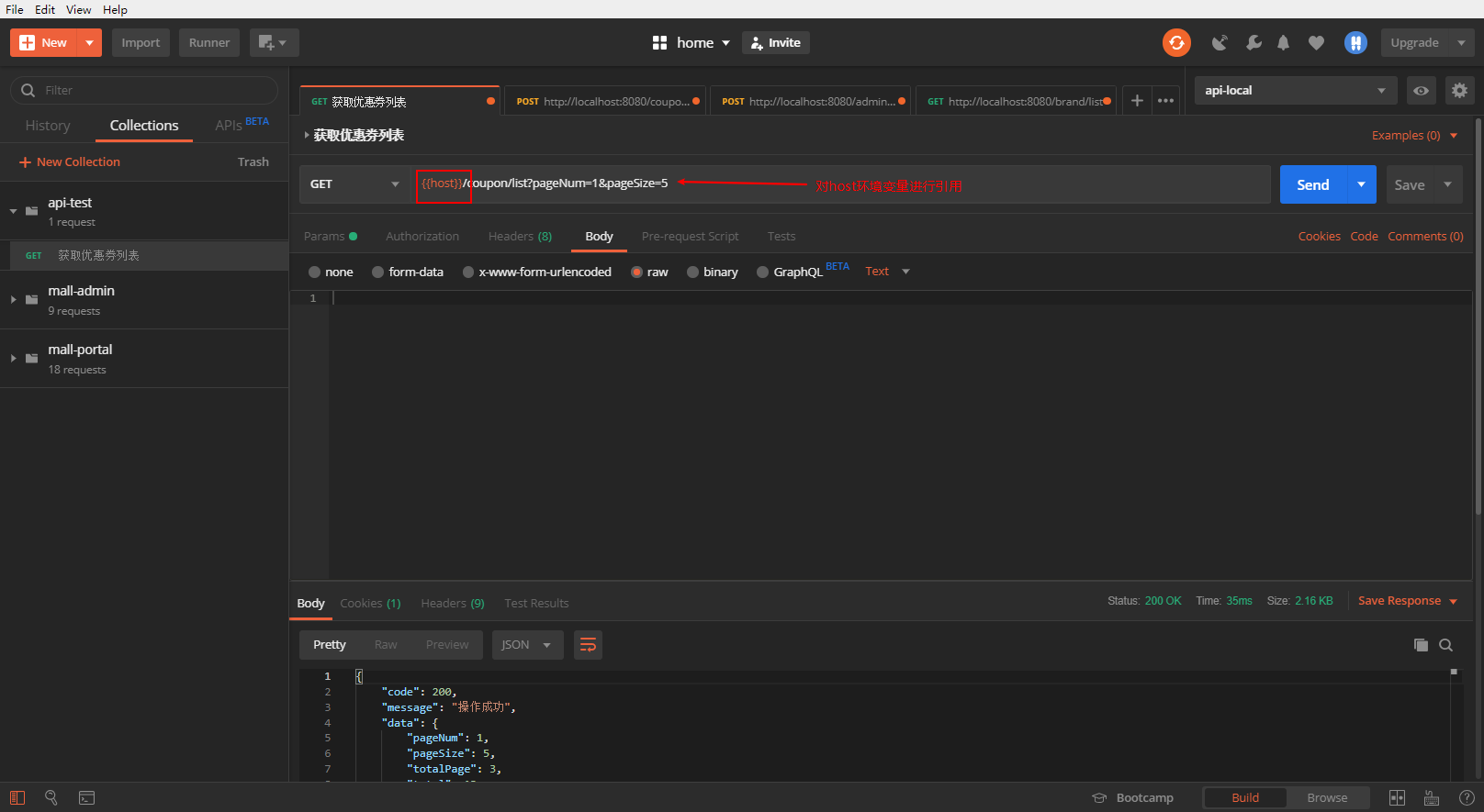
我们开发时,都会分本地环境和测试环境,本地环境用于本机调试接口,测试环境用于前后端联调接口。上面我们把http://localhost:8080这个ip端口直接写在请求路径之中,当我们要调试测试环境接口时,就会产生麻烦。定义多个环境变量,在接口地址中进行引用,可以解决这个问题。
添加本地环境
添加测试环境
引用环境变量
环境变量的切换
设置通用的登录令牌
当我们有很多接口需要登录令牌头时,如果以前使用的令牌失效了,那所有接口的令牌头都会需要修改,这里可以把登录令牌定义好,再引用,这样令牌失效了,只需要修改一处即可。
关于作者
macrozheng 【id:macrozheng】
专注Java技术分享,mall项目全套学习教程连载中,作者Github项目mall(20k+star)
点击查看更多内容
为 TA 点赞
评论
共同学习,写下你的评论
评论加载中...
作者其他优质文章
正在加载中
感谢您的支持,我会继续努力的~
扫码打赏,你说多少就多少
赞赏金额会直接到老师账户
支付方式
打开微信扫一扫,即可进行扫码打赏哦




















