一个项目,预约系统,核心二张表:预约表,预约限额表
用户点击预约按钮后,
-
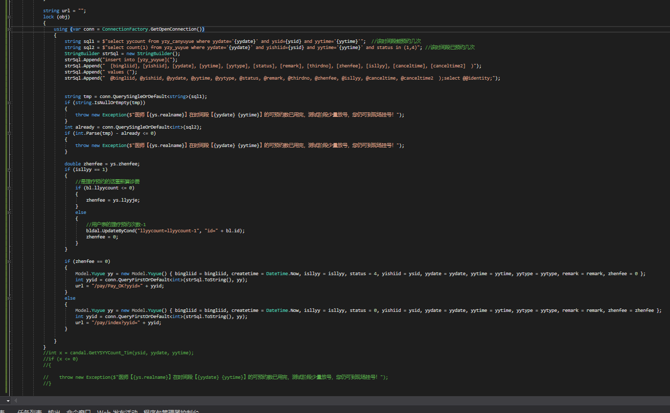
先select 预约限额表把该预约时间段的限额取出来,
-
再select 预约表把该预约时间已经预约上的次数算出来
-
第一步减第二步,得到是否还能进行预约,大于0就可以预约了
- 第三步里大于0的话就insert 预约表
之前的代码都是用ado.net+sql语句执行的,然后在正式运行的时候,每天18点可以进行预约,然后我设置了某一时间段是可以预约1个,
结果在18点的时候N个人点了预约,导致计算出预约数后想插入之前,另一个人又来计算预约数了,导致超出限额了
问了下网友,给了三种解决方案:
-
redis
-
c#里的lock
- c#里的ConcurrentQueue
自己 测试了一下,用第二种 ,成功了,
第三种的话网友也给了个示例:
点击查看更多内容
为 TA 点赞
评论
共同学习,写下你的评论
评论加载中...
作者其他优质文章
正在加载中
感谢您的支持,我会继续努力的~
扫码打赏,你说多少就多少
赞赏金额会直接到老师账户
支付方式
打开微信扫一扫,即可进行扫码打赏哦





