详细完整版推荐在线阅读 https://poetries1.gitee.io/fe-interview
1 对于MVVM的理解
MVVM是Model-View-ViewModel缩写也就是把MVC中的Controller演变成ViewModel。Model层代表数据模型View代表UI组件ViewModel是View和Model层的桥梁数据会绑定到viewModel层并自动将数据渲染到页面中视图变化的时候会通知viewModel层更新数据。
- MVVM 是 Model-View-ViewModel 的缩写
- Model: 代表数据模型也可以在Model中定义数据修改和操作的业务逻辑。我们可以把Model称为数据层因为它仅仅关注数据本身不关心任何行为
- View: 用户操作界面。当ViewModel对Model进行更新的时候会通过数据绑定更新到View
- ViewModel 业务逻辑层View需要什么数据ViewModel要提供这个数据View有某些操作ViewModel就要响应这些操作所以可以说它是Model for View.
- 总结 MVVM模式简化了界面与业务的依赖解决了数据频繁更新。MVVM 在使用当中利用双向绑定技术使得 Model 变化时ViewModel 会自动更新而 ViewModel 变化时View 也会自动变化。
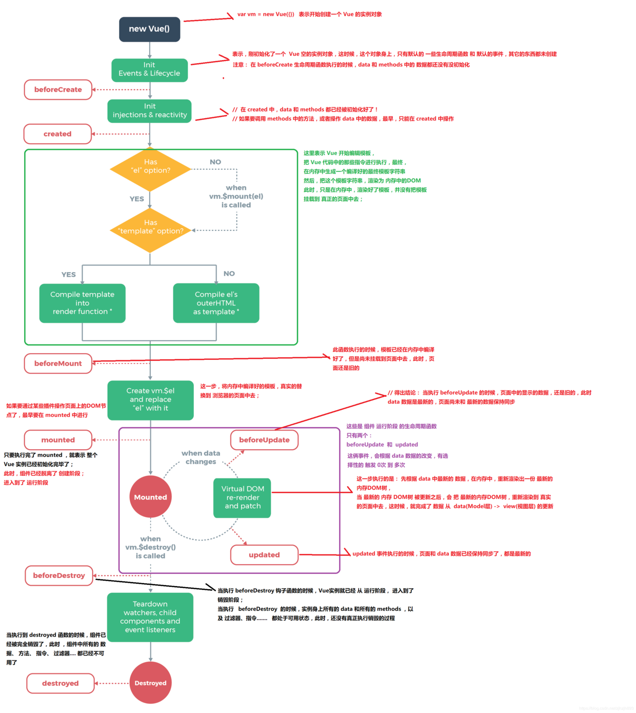
2 请详细说下你对vue生命周期的理解
答总共分为8个阶段创建前/后载入前/后更新前/后销毁前/后
生命周期是什么
Vue 实例有一个完整的生命周期也就是从开始创建、初始化数据、编译模版、挂载Dom -> 渲染、更新 -> 渲染、卸载等一系列过程我们称这是Vue的生命周期
各个生命周期的作用
| 生命周期 | 描述 |
|---|---|
| beforeCreate | 组件实例被创建之初组件的属性生效之前 |
| created | 组件实例已经完全创建属性也绑定但真实dom还没有生成$el还不可用 |
| beforeMount | 在挂载开始之前被调用相关的 render 函数首次被调用 |
| mounted | el 被新创建的 vm.$el 替换并挂载到实例上去之后调用该钩子 |
| beforeUpdate | 组件数据更新之前调用发生在虚拟 DOM 打补丁之前 |
| update | 组件数据更新之后 |
| activited | keep-alive专属组件被激活时调用 |
| deadctivated | keep-alive专属组件被销毁时调用 |
| beforeDestory | 组件销毁前调用 |
| destoryed | 组件销毁后调用 |
由于Vue会在初始化实例时对属性执行
getter/setter转化所以属性必须在data对象上存在才能让Vue将它转换为响应式的。Vue提供了$set方法用来触发视图更新
export default {
data(){
return {
obj: {
name: 'fei'
}
}
},
mounted(){
this.$set(this.obj, 'sex', 'man')
}
}
什么是vue生命周期
- 答 Vue 实例从创建到销毁的过程就是生命周期。从开始创建、初始化数据、编译模板、挂载Dom→渲染、更新→渲染、销毁等一系列过程称之为 Vue 的生命周期。
vue生命周期的作用是什么
- 答它的生命周期中有多个事件钩子让我们在控制整个Vue实例的过程时更容易形成好的逻辑。
vue生命周期总共有几个阶段
- 答它可以总共分为
8个阶段创建前/后、载入前/后、更新前/后、销毁前/销毁后。
第一次页面加载会触发哪几个钩子
- 答会触发下面这几个
beforeCreate、created、beforeMount、mounted。
DOM 渲染在哪个周期中就已经完成
- 答
DOM渲染在mounted中就已经完成了
3 Vue实现数据双向绑定的原理Object.defineProperty()
vue实现数据双向绑定主要是采用数据劫持结合发布者-订阅者模式的方式通过Object.defineProperty()来劫持各个属性的settergetter在数据变动时发布消息给订阅者触发相应监听回调。当把一个普通Javascript对象传给 Vue 实例来作为它的data选项时Vue 将遍历它的属性用Object.defineProperty()将它们转为getter/setter。用户看不到getter/setter但是在内部它们让Vue追踪依赖在属性被访问和修改时通知变化。- vue的数据双向绑定 将
MVVM作为数据绑定的入口整合ObserverCompile和Watcher三者通过Observer来监听自己的model的数据变化通过Compile来解析编译模板指令vue中是用来解析{{}}最终利用watcher搭起observer和Compile之间的通信桥梁达到数据变化 —>视图更新视图交互变化input—>数据model变更双向绑定效果。
4 Vue组件间的参数传递
父组件与子组件传值
父组件传给子组件子组件通过
props方法接受数据
- 子组件传给父组件
$emit方法传递参数
非父子组件间的数据传递兄弟组件传值
eventBus就是创建一个事件中心相当于中转站可以用它来传递事件和接收事件。项目比较小时用这个比较合适虽然也有不少人推荐直接用VUEX具体来说看需求
5 Vue的路由实现hash模式 和 history模式
hash模式在浏览器中符号“#”#以及#后面的字符称之为hash用window.location.hash读取。特点hash虽然在URL中但不被包括在HTTP请求中用来指导浏览器动作对服务端安全无用hash不会重加载页面。history模式history采用HTML5的新特性且提供了两个新方法pushState()replaceState()可以对浏览器历史记录栈进行修改以及popState事件的监听到状态变更
5 vue路由的钩子函数
首页可以控制导航跳转
beforeEachafterEach等一般用于页面title的修改。一些需要登录才能调整页面的重定向功能。
beforeEach主要有3个参数tofromnext。toroute即将进入的目标路由对象。fromroute当前导航正要离开的路由。nextfunction一定要调用该方法resolve这个钩子。执行效果依赖next方法的调用参数。可以控制网页的跳转
6 vuex是什么怎么使用哪种功能场景使用它
- 只用来读取的状态集中放在
store中 改变状态的方式是提交mutations这是个同步的事物 异步逻辑应该封装在action中。 - 在
main.js引入store注入。新建了一个目录store… export - 场景有单页应用中组件之间的状态、音乐播放、登录状态、加入购物车
stateVuex使用单一状态树,即每个应用将仅仅包含一个store实例但单一状态树和模块化并不冲突。存放的数据状态不可以直接修改里面的数据。mutationsmutations定义的方法动态修改Vuex的store中的状态或数据getters类似vue的计算属性主要用来过滤一些数据。actionactions可以理解为通过将mutations里面处里数据的方法变成可异步的处理数据的方法简单的说就是异步操作数据。view层通过store.dispath来分发action
modules项目特别复杂的时候可以让每一个模块拥有自己的state、mutation、action、getters使得结构非常清晰方便管理
7 v-if 和 v-show 区别
- 答
v-if按照条件是否渲染v-show是display的block或none
8 $route和$router的区别
$route是“路由信息对象”包括pathparamshashqueryfullPathmatchedname等路由信息参数。- 而
$router是“路由实例”对象包括了路由的跳转方法钩子函数等
9 如何让CSS只在当前组件中起作用?
将当前组件的
<style>修改为<style scoped>
10 <keep-alive></keep-alive>的作用是什么?
keep-alive可以实现组件缓存当组件切换时不会对当前组件进行卸载
<keep-alive></keep-alive>包裹动态组件时会缓存不活动的组件实例,主要用于保留组件状态或避免重新渲染
比如有一个列表和一个详情那么用户就会经常执行打开详情=>返回列表=>打开详情…这样的话列表和详情都是一个频率很高的页面那么就可以对列表组件使用
<keep-alive></keep-alive>进行缓存这样用户每次返回列表的时候都能从缓存中快速渲染而不是重新渲染
- 常用的两个属性
include/exclude允许组件有条件的进行缓存 - 两个生命周期
activated/deactivated用来得知当前组件是否处于活跃状态
11 指令v-el的作用是什么?
提供一个在页面上已存在的
DOM元素作为Vue实例的挂载目标.可以是 CSS 选择器也可以是一个HTMLElement实例,
12 在Vue中使用插件的步骤
- 采用
ES6的import ... from ...语法或CommonJS的require()方法引入插件 - 使用全局方法
Vue.use( plugin )使用插件,可以传入一个选项对象Vue.use(MyPlugin, { someOption: true })
13 请列举出3个Vue中常用的生命周期钩子函数?
created: 实例已经创建完成之后调用,在这一步,实例已经完成数据观测, 属性和方法的运算,watch/event事件回调. 然而, 挂载阶段还没有开始,$el属性目前还不可见mounted:el被新创建的vm.$el替换并挂载到实例上去之后调用该钩子。如果root实例挂载了一个文档内元素当mounted被调用时vm.$el也在文档内。activated:keep-alive组件激活时调用
14 vue-cli 工程技术集合介绍
问题一构建的 vue-cli 工程都到了哪些技术它们的作用分别是什么
vue.jsvue-cli工程的核心主要特点是 双向数据绑定 和 组件系统。vue-routervue官方推荐使用的路由框架。vuex专为Vue.js应用项目开发的状态管理器主要用于维护vue组件间共用的一些 变量 和 方法。axios或者fetch、ajax用于发起GET、或POST等http请求基于Promise设计。vuex等一个专为vue设计的移动端UI组件库。- 创建一个
emit.js文件用于vue事件机制的管理。 webpack模块加载和vue-cli工程打包器。
问题二vue-cli 工程常用的 npm 命令有哪些
- 下载
node_modules资源包的命令
npm install
- 启动
vue-cli开发环境的 npm命令
npm run dev
vue-cli生成 生产环境部署资源 的npm命令
npm run build
- 用于查看
vue-cli生产环境部署资源文件大小的npm命令
npm run build --report
在浏览器上自动弹出一个 展示
vue-cli工程打包后app.js、manifest.js、vendor.js文件里面所包含代码的页面。可以具此优化vue-cli生产环境部署的静态资源提升 页面 的加载速度
15 NextTick
nextTick可以让我们在下次 DOM 更新循环结束之后执行延迟回调用于获得更新后的DOM
16 vue的优点是什么
- 低耦合。视图
View可以独立于Model变化和修改一个ViewModel可以绑定到不同的"View"上当View变化的时候Model可以不变当Model变化的时候View也可以不变 - 可重用性。你可以把一些视图逻辑放在一个
ViewModel里面让很多view重用这段视图逻辑 - 可测试。界面素来是比较难于测试的而现在测试可以针对
ViewModel来写
17 路由之间跳转
声明式标签跳转
<router-link :to="index">
编程式 js跳转
router.push('index')
18 实现 Vue SSR
其基本实现原理
app.js作为客户端与服务端的公用入口导出Vue根实例供客户端entry与服务端entry使用。客户端entry主要作用挂载到DOM上服务端entry除了创建和返回实例还进行路由匹配与数据预获取。webpack为客服端打包一个Client Bundle为服务端打包一个Server Bundle。- 服务器接收请求时会根据
url加载相应组件获取和解析异步数据创建一个读取Server Bundle的BundleRenderer然后生成html发送给客户端。 - 客户端混合客户端收到从服务端传来的
DOM与自己的生成的 DOM 进行对比把不相同的DOM激活使其可以能够响应后续变化这个过程称为客户端激活 。为确保混合成功客户端与服务器端需要共享同一套数据。在服务端可以在渲染之前获取数据填充到stroe里这样在客户端挂载到DOM之前可以直接从store里取数据。首屏的动态数据通过window.__INITIAL_STATE__发送到客户端
Vue SSR的实现主要就是把Vue的组件输出成一个完整HTML,vue-server-renderer就是干这事的
Vue SSR需要做的事多点输出完整 HTML除了complier -> vnode还需如数据获取填充至HTML、客户端混合hydration、缓存等等。
相比于其他模板引擎ejs,jade等最终要实现的目的是一样的性能上可能要差点
19 Vue 组件 data 为什么必须是函数
- 每个组件都是
Vue的实例。 - 组件共享
data属性当data的值是同一个引用类型的值时改变其中一个会影响其他
20 Vue computed 实现
- 建立与其他属性如
data、Store的联系 - 属性改变后通知计算属性重新计算
实现时主要如下
- 初始化
data使用Object.defineProperty把这些属性全部转为getter/setter。 - 初始化
computed, 遍历computed里的每个属性每个computed属性都是一个watch实例。每个属性提供的函数作为属性的getter使用Object.defineProperty转化。 Object.defineProperty getter依赖收集。用于依赖发生变化时触发属性重新计算。- 若出现当前
computed计算属性嵌套其他computed计算属性时先进行其他的依赖收集
21 Vue complier 实现
- 模板解析这种事本质是将数据转化为一段
html最开始出现在后端经过各种处理吐给前端。随着各种mv*的兴起模板解析交由前端处理。 - 总的来说
Vue complier是将template转化成一个render字符串。
可以简单理解成以下步骤
parse过程将template利用正则转化成AST抽象语法树。optimize过程标记静态节点后diff过程跳过静态节点提升性能。generate过程生成render字符串
22 怎么快速定位哪个组件出现性能问题
用
timeline工具。 大意是通过timeline来查看每个函数的调用时常定位出哪个函数的问题从而能判断哪个组件出了问题
23 开发中常用的指令有哪些
v-model:一般用在表达输入很轻松的实现表单控件和数据的双向绑定v-html: 更新元素的innerHTMLv-show与v-if: 条件渲染, 注意二者区别
使用了v-if的时候如果值为false那么页面将不会有这个html标签生成。 v-show则是不管值为true还是falsehtml元素都会存在只是CSS中的display显示或隐藏
v-on:click: 可以简写为@click,@绑定一个事件。如果事件触发了就可以指定事件的处理函数v-for:基于源数据多次渲染元素或模板块v-bind: 当表达式的值改变时将其产生的连带影响响应式地作用于DOM
语法
v-bind:title="msg"简写:title="msg"
24 Proxy 相比于 defineProperty 的优势
Object.defineProperty() 的问题主要有三个
- 不能监听数组的变化
- 必须遍历对象的每个属性
- 必须深层遍历嵌套的对象
Proxy 在 ES2015 规范中被正式加入它有以下几个特点
- 针对对象针对整个对象而不是对象的某个属性所以也就不需要对 keys 进行遍历。这解决了上述 Object.defineProperty() 第二个问题
- 支持数组Proxy 不需要对数组的方法进行重载省去了众多 hack减少代码量等于减少了维护成本而且标准的就是最好的。
除了上述两点之外Proxy 还拥有以下优势
- Proxy 的第二个参数可以有 13 种拦截方法这比起 Object.defineProperty() 要更加丰富
- Proxy 作为新标准受到浏览器厂商的重点关注和性能优化相比之下 Object.defineProperty() 是一个已有的老方法。
25 vue-router 有哪几种导航守卫?
- 全局守卫
- 路由独享守卫
- 路由组件内的守卫
全局守卫
vue-router全局有三个守卫
router.beforeEach全局前置守卫 进入路由之前router.beforeResolve全局解析守卫(2.5.0+) 在beforeRouteEnter调用之后调用router.afterEach全局后置钩子 进入路由之后
// main.js 入口文件
import router from './router'; // 引入路由
router.beforeEach((to, from, next) => {
next();
});
router.beforeResolve((to, from, next) => {
next();
});
router.afterEach((to, from) => {
console.log('afterEach 全局后置钩子');
});
路由独享守卫
如果你不想全局配置守卫的话你可以为某些路由单独配置守卫
const router = new VueRouter({
routes: [
{
path: '/foo',
component: Foo,
beforeEnter: (to, from, next) => {
// 参数用法什么的都一样,调用顺序在全局前置守卫后面所以不会被全局守卫覆盖
// ...
}
}
]
})
路由组件内的守卫
- beforeRouteEnter 进入路由前, 在路由独享守卫后调用 不能 获取组件实例 this组件实例还没被创建
- beforeRouteUpdate (2.2) 路由复用同一个组件时, 在当前路由改变但是该组件被复用时调用 可以访问组件实例 this
- beforeRouteLeave 离开当前路由时, 导航离开该组件的对应路由时调用可以访问组件实例 this
26 组件之间的传值通信
组件之间通讯分为三种: 父传子、子传父、兄弟组件之间的通讯
1. 父组件给子组件传值
- 使用
props父组件可以使用props向子组件传递数据。 - 父组件
vue模板father.vue:
<template>
<child :msg="message"></child>
</template>
<script>
import child from './child.vue';
export default {
components: {
child
},
data () {
return {
message: 'father message';
}
}
}
</script>
子组件vue模板child.vue:
<template>
<div>{{msg}}</div>
</template>
<script>
export default {
props: {
msg: {
type: String,
required: true
}
}
}
</script>
2. 子组件向父组件通信
父组件向子组件传递事件方法子组件通过
$emit触发事件回调给父组件
父组件vue模板father.vue:
<template>
<child @msgFunc="func"></child>
</template>
<script>
import child from './child.vue';
export default {
components: {
child
},
methods: {
func (msg) {
console.log(msg);
}
}
}
</script>
子组件vue模板child.vue:
<template>
<button @click="handleClick">点我</button>
</template>
<script>
export default {
props: {
msg: {
type: String,
required: true
}
},
methods () {
handleClick () {
//........
this.$emit('msgFunc');
}
}
}
</script>
3. 非父子, 兄弟组件之间通信
vue2中废弃了broadcast广播和分发事件的方法。父子组件中可以用props和$emit()。如何实现非父子组件间的通信可以通过实例一个vue实例Bus作为媒介要相互通信的兄弟组件之中都引入Bus然后通过分别调用Bus事件触发和监听来实现通信和参数传递。Bus.js可以是这样:
import Vue from 'vue'
export default new Vue()
在需要通信的组件都引入Bus.js:
<template>
<button @click="toBus">子组件传给兄弟组件</button>
</template>
<script>
import Bus from '../common/js/bus.js'
export default{
methods: {
toBus () {
Bus.$emit('on', '来自兄弟组件')
}
}
}
</script>
另一个组件也import Bus.js 在钩子函数中监听on事件
import Bus from '../common/js/bus.js'
export default {
data() {
return {
message: ''
}
},
mounted() {
Bus.$on('on', (msg) => {
this.message = msg
})
}
}
27 Vue与Angular以及React的区别
Vue与AngularJS的区别
- Angular采用TypeScript开发, 而Vue可以使用javascript也可以使用TypeScript
- AngularJS依赖对数据做脏检查所以Watcher越多越慢Vue.js使用基于依赖追踪的观察并且使用异步队列更新所有的数据都是独立触发的。
- AngularJS社区完善, Vue的学习成本较小
Vue与React的区别
- vue组件分为全局注册和局部注册在react中都是通过import相应组件然后模版中引用
- props是可以动态变化的子组件也实时更新在react中官方建议props要像纯函数那样输入输出一致对应而且不太建议通过props来更改视图
- 子组件一般要显示地调用props选项来声明它期待获得的数据。而在react中不必需另两者都有props校验机制
- 每个Vue实例都实现了事件接口方便父子组件通信小型项目中不需要引入状态管理机制而react必需自己实现
- 使用插槽分发内容使得可以混合父组件的内容与子组件自己的模板
- 多了指令系统让模版可以实现更丰富的功能而React只能使用JSX语法
- Vue增加的语法糖computed和watch而在React中需要自己写一套逻辑来实现
- react的思路是all in js通过js来生成html所以设计了jsx还有通过js来操作css社区的styled-component、jss等而 vue是把htmlcssjs组合到一起用各自的处理方式vue有单文件组件可以把html、css、js写到一个文件中html提供了模板引擎来处理。
- react做的事情很少很多都交给社区去做vue很多东西都是内置的写起来确实方便一些 比如 redux的combineReducer就对应vuex的modules 比如reselect就对应vuex的getter和vue组件的computed vuex的mutation是直接改变的原始数据而redux的reducer是返回一个全新的state所以redux结合immutable来优化性能vue不需要。
- react是整体的思路的就是函数式所以推崇纯组件数据不可变单向数据流当然需要双向的地方也可以做到比如结合redux-form组件的横向拆分一般是通过高阶组件。而vue是数据可变的双向绑定声明式的写法vue组件的横向拆分很多情况下用mixin
28 vuex是什么怎么使用哪种功能场景使用它
- vuex 就是一个仓库仓库里放了很多对象。其中 state 就是数据源存放地对应于一般 vue 对象里面的 data
- state 里面存放的数据是响应式的vue 组件从 store 读取数据若是 store 中的数据发生改变依赖这相数据的组件也会发生更新
- 它通过 mapState 把全局的 state 和 getters 映射到当前组件的 computed 计算属性
vuex的使用借助官方提供的一张图来说明:
Vuex有5种属性: 分别是 state、getter、mutation、action、module;
state
Vuex使用单一状态树,即每个应用将仅仅包含一个store 实例但单一状态树和模块化并不冲突。存放的数据状态不可以直接修改里面的数据
mutations
mutations定义的方法动态修改Vuex 的 store 中的状态或数据。
getters
类似vue的计算属性主要用来过滤一些数据
action
- actions可以理解为通过将mutations里面处里数据的方法变成可异步的处理数据的方法简单的说就是异步操作数据。view 层通过 store.dispath 来分发 action。
- vuex 一般用于中大型 web 单页应用中对应用的状态进行管理对于一些组件间关系较为简单的小型应用使用 vuex 的必要性不是很大因为完全可以用组件 prop 属性或者事件来完成父子组件之间的通信vuex 更多地用于解决跨组件通信以及作为数据中心集中式存储数据。
- 使用Vuex解决非父子组件之间通信问题 vuex 是通过将 state 作为数据中心、各个组件共享 state 实现跨组件通信的此时的数据完全独立于组件因此将组件间共享的数据置于 State 中能有效解决多层级组件嵌套的跨组件通信问题
- vuex 作为数据存储中心
vuex 的 State 在单页应用的开发中本身具有一个“数据库”的作用可以将组件中用到的数据存储在 State 中并在 Action 中封装数据读写的逻辑。这时候存在一个问题一般什么样的数据会放在 State 中呢 目前主要有两种数据会使用 vuex 进行管理
1、组件之间全局共享的数据
2、通过后端异步请求的数据
比如做加入购物车、登录状态等都可以使用Vuex来管理数据状态
一般面试官问到这里vue基本知识就差不多了 如果更深入的研究就是和你探讨关于vue的底层源码或者是具体在项目中遇到的问题下面列举几个项目中可能遇到的问题
- 开发时改变数组或者对象的数据但是页面没有更新如何解决
- vue弹窗后如何禁止滚动条滚动
- 如何在 vue 项目里正确地引用 jquery 和 jquery-ui的插件
28 watch与computed的区别
computed:
- computed是计算属性,也就是计算值,它更多用于计算值的场景
- computed具有缓存性,computed的值在getter执行后是会缓存的只有在它依赖的属性值改变之后下一次获取computed的值时才会重新调用对应的getter来计算
computed适用于计算比较消耗性能的计算场景
watch:
- 更多的是「观察」的作用,类似于某些数据的监听回调,用于观察props $emit或者本组件的值,当数据变化时来执行回调进行后续操作
- 无缓存性页面重新渲染时值不变化也会执行
小结:
- 当我们要进行数值计算,而且依赖于其他数据那么把这个数据设计为computed
- 如果你需要在某个数据变化时做一些事情使用watch来观察这个数据变化
29、Vue是如何实现双向绑定的?
利用Object.defineProperty劫持对象的访问器,在属性值发生变化时我们可以获取变化,然后根据变化进行后续响应,在vue3.0中通过Proxy代理对象进行类似的操作。
// 这是将要被劫持的对象
const data = {
name: '',
};
function say(name) {
if (name === '古天乐') {
console.log('给大家推荐一款超好玩的游戏');
} else if (name === '渣渣辉') {
console.log('戏我演过很多,可游戏我只玩贪玩懒月');
} else {
console.log('来做我的兄弟');
}
}
// 遍历对象,对其属性值进行劫持
Object.keys(data).forEach(function(key) {
Object.defineProperty(data, key, {
enumerable: true,
configurable: true,
get: function() {
console.log('get');
},
set: function(newVal) {
// 当属性值发生变化时我们可以进行额外操作
console.log(`大家好,我系${newVal}`);
say(newVal);
},
});
});
data.name = '渣渣辉';
//大家好,我系渣渣辉
//戏我演过很多,可游戏我只玩贪玩懒月
29 Vue2.x 响应式原理
Vue 采用数据劫持结合发布—订阅模式的方法通过 Object.defineProperty() 来劫持各个属性的 settergetter在数据变动时发布消息给订阅者触发相应的监听回调。
Observer遍历数据对象给所有属性加上setter和getter监听数据的变化compile解析模板指令将模板中的变量替换成数据然后初始化渲染页面视图并将每个指令对应的节点绑定更新函数添加监听数据的订阅者一旦数据有变动收到通知更新视图
Watcher订阅者是Observer和Compile之间通信的桥梁主要做的事情
- 在自身实例化时往属性订阅器 (
dep) 里面添加自己 - 待属性变动
dep.notice()通知时调用自身的update()方法并触发Compile中绑定的回调
Vue3.x响应式数据原理
Vue3.x改用Proxy替代Object.defineProperty。因为Proxy可以直接监听对象和数组的变化并且有多达13种拦截方法。并且作为新标准将受到浏览器厂商重点持续的性能优化。
Proxy只会代理对象的第一层那么Vue3又是怎样处理这个问题的呢
判断当前
Reflect.get的返回值是否为Object如果是则再通过reactive方法做代理 这样就实现了深度观测。
监测数组的时候可能触发多次get/set那么如何防止触发多次呢
我们可以判断
key是否为当前被代理对象target自身属性也可以判断旧值与新值是否相等只有满足以上两个条件之一时才有可能执行trigger
30 v-model双向绑定原理
v-model本质上是语法糖v-model在内部为不同的输入元素使用不同的属性并抛出不同的事件
text和textarea元素使用 value 属性和 input 事件checkbox和radio使用 checked 属性和 change 事件select字段将 value 作为 prop 并将 change 作为事件
所以我们可以v-model进行如下改写
<input v-model="sth" />
// 等同于
<input :value="sth" @input="sth = $event.target.value" />
- 这个语法糖必须是固定的也就是说属性必须为
value方法名必须为input。 - 知道了
v-model的原理我们可以在自定义组件上实现v-model
//Parent
<template>
{{num}}
<Child v-model="num">
</template>
export default {
data(){
return {
num: 0
}
}
}
//Child
<template>
<div @click="add">Add</div>
</template>
export default {
props: ['value'],
methods:{
add(){
this.$emit('input', this.value + 1)
}
}
}
31 scoped样式穿透
scoped虽然避免了组件间样式污染但是很多时候我们需要修改组件中的某个样式但是又不想去除scoped属性
- 使用
/deep/
//Parent
<template>
<div class="wrap">
<Child />
</div>
</template>
<style lang="scss" scoped>
.wrap /deep/ .box{
background: red;
}
</style>
//Child
<template>
<div class="box"></div>
</template>
- 使用两个style标签
//Parent
<template>
<div class="wrap">
<Child />
</div>
</template>
<style lang="scss" scoped>
//其他样式
</style>
<style lang="scss">
.wrap .box{
background: red;
}
</style>
//Child
<template>
<div class="box"></div>
</template>
32 ref的作用
- 获取
dom元素this.$refs.box - 获取子组件中的
datathis.$refs.box.msg - 调用子组件中的方法
this.$refs.box.open()
33 computed和watch区别
- 当页面中有某些数据依赖其他数据进行变动的时候可以使用计算属性computed
Computed本质是一个具备缓存的watcher依赖的属性发生变化就会更新视图。 适用于计算比较消耗性能的计算场景。当表达式过于复杂时在模板中放入过多逻辑会让模板难以维护可以将复杂的逻辑放入计算属性中处理
<template>{{fullName}}</template>
export default {
data(){
return {
firstName: 'xie',
lastName: 'yu fei',
}
},
computed:{
fullName: function(){
return this.firstName + ' ' + this.lastName
}
}
}
watch用于观察和监听页面上的vue实例如果要在数据变化的同时进行异步操作或者是比较大的开销那么watch为最佳选择
Watch没有缓存性更多的是观察的作用可以监听某些数据执行回调。当我们需要深度监听对象中的属性时可以打开deeptrue选项这样便会对对象中的每一项进行监听。这样会带来性能问题优化的话可以使用字符串形式监听如果没有写到组件中不要忘记使用unWatch手动注销
<template>{{fullName}}</template>
export default {
data(){
return {
firstName: 'xie',
lastName: 'xiao fei',
fullName: 'xie xiao fei'
}
},
watch:{
firstName(val) {
this.fullName = val + ' ' + this.lastName
},
lastName(val) {
this.fullName = this.firstName + ' ' + val
}
}
}
34 vue-router守卫
导航守卫
router.beforeEach全局前置守卫
to: Route: 即将要进入的目标路由对象from: Route: 当前导航正要离开的路由next: Function: 一定要调用该方法来resolve这个钩子。一定要用这个函数才能去到下一个路由如果不用就拦截- 执行效果依赖 next 方法的调用参数。
next(): 进行管道中的下一个钩子。如果全部钩子执行完了则导航的状态就是 confirmed (确认的)。next(false):取消进入路由url地址重置为from路由地址(也就是将要离开的路由地址)
// main.js 入口文件
import router from './router'; // 引入路由
router.beforeEach((to, from, next) => {
next();
});
router.beforeResolve((to, from, next) => {
next();
});
router.afterEach((to, from) => {
console.log('afterEach 全局后置钩子');
});
路由独享的守卫 你可以在路由配置上直接定义
beforeEnter守卫
const router = new VueRouter({
routes: [
{
path: '/foo',
component: Foo,
beforeEnter: (to, from, next) => {
// ...
}
}
]
})
组件内的守卫你可以在路由组件内直接定义以下路由导航守卫
const Foo = {
template: `...`,
beforeRouteEnter (to, from, next) {
// 在渲染该组件的对应路由被 confirm 前调用
// 不能获取组件实例 `this`
// 因为当守卫执行前组件实例还没被创建
},
beforeRouteUpdate (to, from, next) {
// 在当前路由改变但是该组件被复用时调用
// 举例来说对于一个带有动态参数的路径 /foo/:id在 /foo/1 和 /foo/2 之间跳转的时候
// 由于会渲染同样的 Foo 组件因此组件实例会被复用。而这个钩子就会在这个情况下被调用。
// 可以访问组件实例 `this`
},
beforeRouteLeave (to, from, next) {
// 导航离开该组件的对应路由时调用我们用它来禁止用户离开
// 可以访问组件实例 `this`
// 比如还未保存草稿或者在用户离开前
将setInterval销毁防止离开之后定时器还在调用。
}
}
35 vue修饰符
stop阻止事件的冒泡prevent阻止事件的默认行为once只触发一次self只触发自己的事件行为时才会执行
36 vue项目中的性能优化
- 不要在模板里面写过多表达式
- 循环调用子组件时添加key
- 频繁切换的使用v-show不频繁切换的使用v-if
- 尽量少用float可以用flex
- 按需加载可以用require或者import()按需加载需要的组件
- 路由懒加载
37 vue.extend和vue.component
extend是构造一个组件的语法器。
然后这个组件你可以作用到Vue.component这个全局注册方法里还可以在任意vue模板里使用组件。
也可以作用到vue实例或者某个组件中的components属性中并在内部使用apple组件。Vue.component你可以创建 也可以取组件。
38 Vue的SPA 如何优化加载速度
- 减少入口文件体积
- 静态资源本地缓存
- 开启Gzip压缩
- 使用SSR,nuxt.js
39 移动端如何设计一个比较友好的Header组件
当时的思路是头部(Header)一般分为左、中、右三个部分分为三个区域来设计中间为主标题每个页面的标题肯定不同所以可以通过vue props的方式做成可配置对外进行暴露左侧大部分页面可能都是回退按钮但是样式和内容不尽相同右侧一般都是具有功能性的操作按钮所以左右两侧可以通过vue slot插槽的方式对外暴露以实现多样化同时也可以提供default slot默认插槽来统一页面风格
40 Proxy与Object.defineProperty的优劣对比?
Proxy的优势如下:
- Proxy可以直接监听对象而非属性
- Proxy可以直接监听数组的变化
- Proxy有多达13种拦截方法,不限于apply、ownKeys、deleteProperty、has等等是Object.defineProperty不具备的
- Proxy返回的是一个新对象,我们可以只操作新的对象达到目的,而Object.defineProperty只能遍历对象属性直接修改
- Proxy作为新标准将受到浏览器厂商重点持续的性能优化也就是传说中的新标准的性能红利
Object.defineProperty的优势如下:
兼容性好,支持IE9
41 你是如何理解Vue的响应式系统的?
响应式系统简述:
- 任何一个 Vue Component 都有一个与之对应的 Watcher 实例。
- Vue 的 data 上的属性会被添加 getter 和 setter 属性。
- 当 Vue Component render 函数被执行的时候, data 上会被 触碰(touch), 即被读, getter 方法会被调用, 此时 Vue 会去记录此 Vue component 所依赖的所有 data。(这一过程被称为依赖收集)
- data 被改动时主要是用户操作, 即被写, setter 方法会被调用, 此时 Vue 会去通知所有依赖于此 data 的组件去调用他们的 render 函数进行更新。
42 既然Vue通过数据劫持可以精准探测数据变化,为什么还需要虚拟DOM进行diff检测差异?
现代前端框架有两种方式侦测变化,一种是pull一种是push
- pull: 其代表为React,我们可以回忆一下React是如何侦测到变化的,我们通常会用setStateAPI显式更新,然后React会进行一层层的Virtual Dom Diff操作找出差异,然后Patch到DOM上,React从一开始就不知道到底是哪发生了变化,只是知道「有变化了」,然后再进行比较暴力的Diff操作查找「哪发生变化了」另外一个代表就是Angular的脏检查操作。
- push: Vue的响应式系统则是push的代表,当Vue程序初始化的时候就会对数据data进行依赖的收集,一但数据发生变化,响应式系统就会立刻得知,因此Vue是一开始就知道是「在哪发生变化了」,但是这又会产生一个问题,如果你熟悉Vue的响应式系统就知道,通常一个绑定一个数据就需要一个Watcher,一但我们的绑定细粒度过高就会产生大量的Watcher,这会带来内存以及依赖追踪的开销,而细粒度过低会无法精准侦测变化,因此Vue的设计是选择中等细粒度的方案,在组件级别进行push侦测的方式,也就是那套响应式系统,通常我们会第一时间侦测到发生变化的组件,然后在组件内部进行Virtual Dom Diff获取更加具体的差异,而Virtual Dom Diff则是pull操作,Vue是push+pull结合的方式进行变化侦测的
43 Vue为什么没有类似于React中shouldComponentUpdate的生命周期
考点: Vue的变化侦测原理
前置知识: 依赖收集、虚拟DOM、响应式系统
根本原因是Vue与React的变化侦测方式有所不同
- React是pull的方式侦测变化,当React知道发生变化后,会使用Virtual Dom Diff进行差异检测,但是很多组件实际上是肯定不会发生变化的,这个时候需要用shouldComponentUpdate进行手动操作来减少diff,从而提高程序整体的性能.
- Vue是pull+push的方式侦测变化的,在一开始就知道那个组件发生了变化,因此在push的阶段并不需要手动控制diff,而组件内部采用的diff方式实际上是可以引入类似于shouldComponentUpdate相关生命周期的,但是通常合理大小的组件不会有过量的diff,手动优化的价值有限,因此目前Vue并没有考虑引入shouldComponentUpdate这种手动优化的生命周期.
44 Vue中的key到底有什么用
- key是为Vue中的vnode标记的唯一id,通过这个key,我们的diff操作可以更准确、更快速
- diff算法的过程中,先会进行新旧节点的首尾交叉对比,当无法匹配的时候会用新节点的key与旧节点进行比对,然后超出差异.
diff程可以概括为oldCh和newCh各有两个头尾的变量StartIdx和EndIdx它们的2个变量相互比较一共有4种比较方式。如果4种比较都没匹配如果设置了key就会用key进行比较在比较的过程中变量会往中间靠一旦StartIdx>EndIdx表明oldCh和newCh至少有一个已经遍历完了就会结束比较,这四种比较方式就是首、尾、旧尾新头、旧头新尾.
准确: 如果不加key,那么vue会选择复用节点(Vue的就地更新策略),导致之前节点的状态被保留下来,会产生一系列的bug.
快速: key的唯一性可以被Map数据结构充分利用,相比于遍历查找的时间复杂度O(n),Map的时间复杂度仅仅为O(1).
45 vue 项目性能优化
代码层面
- 合理使用
v-if和v-show - 区分
computed和watch的使用 v-for遍历为item添加keyv-for遍历避免同时使用v-if- 通过
addEventListener添加的事件在组件销毁时要用removeEventListener手动移除这些事件的监听 - 图片懒加载
- 路由懒加载
- 第三方插件按需引入
SSR服务端渲染首屏加载速度快SEO效果好
Webpack 层面优化
- 对图片进行压缩
- 使用
CommonsChunkPlugin插件提取公共代码 - 提取组件的 CSS
- 优化
SourceMap - 构建结果输出分析利用
webpack-bundle-analyzer可视化分析工具
46 nextTick
nextTick可以让我们在下次DOM更新循环结束之后执行延迟回调用于获得更新后的DOM
nextTick主要使用了宏任务和微任务。根据执行环境分别尝试采用
PromiseMutationObserversetImmediate- 如果以上都不行则采用
setTimeout
定义了一个异步方法多次调用
nextTick会将方法存入队列中通过这个异步方法清空当前队列
47 说一下vue2.x中如何监测数组变化
使用了函数劫持的方式重写了数组的方法
Vue将data中的数组进行了原型链重写指向了自己定义的数组原型方法。这样当调用数组api时可以通知依赖更新。如果数组中包含着引用类型会对数组中的引用类型再次递归遍历进行监控。这样就实现了监测数组变化。
48 你的接口请求一般放在哪个生命周期中
接口请求一般放在
mounted中但需要注意的是服务端渲染时不支持mounted需要放到created中
49 组件中的data为什么是一个函数
一个组件被复用多次的话也就会创建多个实例。本质上这些实例用的都是同一个构造函数。如果
data是对象的话对象属于引用类型会影响到所有的实例。所以为了保证组件不同的实例之间data不冲突data必须是一个函数
50 说一下v-model的原理
v-model本质就是一个语法糖可以看成是value + input方法的语法糖。 可以通过model属性的prop和event属性来进行自定义。原生的v-model会根据标签的不同生成不同的事件和属性
51 Vue事件绑定原理说一下
原生事件绑定是通过
addEventListener绑定给真实元素的组件事件绑定是通过Vue自定义的$on实现的
52 Vue模版编译原理知道吗能简单说一下吗
简单说
Vue的编译过程就是将template转化为render函数的过程。会经历以下阶段
-
生成
AST树 -
优化
-
codegen -
首先解析模版生成
AST语法树(一种用JavaScript对象的形式来描述整个模板)。 使用大量的正则表达式对模板进行解析遇到标签、文本的时候都会执行对应的钩子进行相关处理。 -
Vue的数据是响应式的但其实模板中并不是所有的数据都是响应式的。有一些数据首次渲染后就不会再变化对应的DOM也不会变化。那么优化过程就是深度遍历AST树按照相关条件对树节点进行标记。这些被标记的节点(静态节点)我们就可以跳过对它们的比对对运行时的模板起到很大的优化作用。 -
编译的最后一步是将优化后的
AST树转换为可执行的代码
53 Vue2.x和Vue3.x渲染器的diff算法分别说一下
简单来说
diff算法有以下过程
-
同级比较再比较子节点
-
先判断一方有子节点一方没有子节点的情况(如果新的
children没有子节点将旧的子节点移除) -
比较都有子节点的情况(核心
diff) -
递归比较子节点
-
正常
Diff两个树的时间复杂度是O(n^3)但实际情况下我们很少会进行跨层级的移动DOM所以Vue将Diff进行了优化从O(n^3) -> O(n)只有当新旧children都为多个子节点时才需要用核心的Diff算法进行同层级比较。 -
Vue2的核心Diff算法采用了双端比较的算法同时从新旧children的两端开始进行比较借助key值找到可复用的节点再进行相关操作。相比React的Diff算法同样情况下可以减少移动节点次数减少不必要的性能损耗更加的优雅 -
在创建
VNode时就确定其类型以及在mount/patch的过程中采用位运算来判断一个VNode的类型在这个基础之上再配合核心的Diff算法使得性能上较Vue2.x有了提升
54 再说一下虚拟Dom以及key属性的作用
- 由于在浏览器中操作
DOM是很昂贵的。频繁的操作DOM会产生一定的性能问题。这就是虚拟Dom的产生原因 Virtual DOM本质就是用一个原生的JS对象去描述一个DOM节点。是对真实DOM的一层抽象VirtualDOM映射到真实DOM要经历VNode的create、diff、patch等阶段
key的作用是尽可能的复用 DOM 元素
- 新旧
children中的节点只有顺序是不同的时候最佳的操作应该是通过移动元素的位置来达到更新的目的 - 需要在新旧
children的节点中保存映射关系以便能够在旧children的节点中找到可复用的节点。key也就是children中节点的唯一标识
55 Vue中组件生命周期调用顺序说一下
- 组件的调用顺序都是先父后子,渲染完成的顺序是先子后父。
- 组件的销毁操作是先父后子销毁完成的顺序是先子后父。
加载渲染过程
父beforeCreate->父created->父beforeMount->子beforeCreate->子created->子beforeMount- >子mounted->父mounted
子组件更新过程
父beforeUpdate->子beforeUpdate->子updated->父updated
父组件更新过程
父 beforeUpdate->父 updated
销毁过程
父beforeDestroy->子beforeDestroy->子destroyed->父destroyed
56 SSR了解吗
SSR也就是服务端渲染也就是将Vue在客户端把标签渲染成HTML的工作放在服务端完成然后再把html直接返回给客户端
SSR有着更好的SEO、并且首屏加载速度更快等优点。不过它也有一些缺点比如我们的开发条件会受到限制服务器端渲染只支持beforeCreate和created两个钩子当我们需要一些外部扩展库时需要特殊处理服务端渲染应用程序也需要处于Node.js的运行环境。还有就是服务器会有更大的负载需求
57 你都做过哪些Vue的性能优化
编码阶段
- 尽量减少
data中的数据data中的数据都会增加getter和setter会收集对应的watcher v-if和v-for不能连用- 如果需要使用
v-for给每项元素绑定事件时使用事件代理 SPA页面采用keep-alive缓存组件- 在更多的情况下使用
v-if替代v-show key保证唯一- 使用路由懒加载、异步组件
- 防抖、节流
- 第三方模块按需导入
- 长列表滚动到可视区域动态加载
- 图片懒加载
SEO优化
- 预渲染
- 服务端渲染
SSR
打包优化
- 压缩代码
Tree Shaking/Scope Hoisting- 使用
cdn加载第三方模块 - 多线程打包
happypack splitChunks抽离公共文件sourceMap优化
用户体验
- 骨架屏
PWA
还可以使用缓存(客户端缓存、服务端缓存)优化、服务端开启
gzip压缩等。
58 Vue.js特点
- 简洁页面由
HTML模板+Json数据+Vue实例组成 - 数据驱动自动计算属性和追踪依赖的模板表达式
- 组件化用可复用、解耦的组件来构造页面
- 轻量代码量小不依赖其他库
- 快速精确有效批量DOM更新
- 模板友好可通过npmbower等多种方式安装很容易融入
59 请说出vue.cli项目中src目录每个文件夹和文件的用法
assets文件夹是放静态资源components是放组件router是定义路由相关的配置;view视图app.vue是一个应用主组件main.js是入口文件
60 vue路由传参数
- 使用
query方法传入的参数使用this.$route.query接受 - 使用
params方式传入的参数使用this.$route.params接受
61 vuex 是什么 有哪几种属性
Vuex是一个专为Vue.js应用程序开发的状态管理模式。- 有 5 种分别是
state、getter、mutation、action、module
Vuex是一个专为Vue.js应用程序开发的状态管理模式。- 有 5 种分别是
state、getter、mutation、action、module vuex的store是什么vuex就是一个仓库仓库里放了很多对象。其中state就是数据源存放地对应于一般 vue 对象里面的datastate里面存放的数据是响应式的vue组件从store读取数据若是store中的数据发生改变依赖这相数据的组件也会发生更新它通过mapState把全局的state和getters映射到当前组件的computed计算属性
vuex 的 getter 是什么
getter可以对state进行计算操作它就是store的计算属性虽然在组件内也可以做计算属性但是getters可以在多给件之间复用如果一个状态只在一个组件内使用是可以不用getters
vuex 的 mutation 是什么
- 更改
Vuex的store中的状态的唯一方法是提交mutation
vuex 的 action 是什么
action类似于muation, 不同在于action提交的是mutation,而不是直接变更状态action可以包含任意异步操作vue中ajax请求代码应该写在组件的methods中还是vuex的action中vuex的module是什么
面对复杂的应用程序当管理的状态比较多时我们需要将
vuex的store对象分割成模块(modules)。
如果请求来的数据不是要被其他组件公用仅仅在请求的组件内使用就不需要放入
vuex的state里如果被其他地方复用请将请求放入action里方便复用并包装成promise返回
62 如何让CSS只在当前组件中起作用
将当前组件的
<style>修改为<style scoped>
63 delete和Vue.delete删除数组的区别
delete只是被删除的元素变成了empty/undefined其他的元素的键值还是不变。Vue.delete直接删除了数组 改变了数组的键值。
var a=[1,2,3,4]
var b=[1,2,3,4]
delete a[0]
console.log(a) //[empty,2,3,4]
this.$delete(b,0)
console.log(b) //[2,3,4]
64 v-on可以监听多个方法吗
可以
<input type="text" :value="name" @input="onInput" @focus="onFocus" @blur="onBlur" />
v-on 常用修饰符
.stop该修饰符将阻止事件向上冒泡。同理于调用event.stopPropagation()方法.prevent该修饰符会阻止当前事件的默认行为。同理于调用event.preventDefault()方法.self该指令只当事件是从事件绑定的元素本身触发时才触发回调.once该修饰符表示绑定的事件只会被触发一次
65 Vue子组件调用父组件的方法
- 第一种方法是直接在子组件中通过
this.$parent.event来调用父组件的方法 - 第二种方法是在子组件里用
$emit向父组件触发一个事件父组件监听这个事件就行了。
66 vue如何兼容ie的问题
babel-polyfill插件
67 Vue 改变数组触发视图更新
以下方法调用会改变原始数组
push(),pop(),shift(),unshift(),splice(),sort(),reverse(),Vue.set( target, key, value )
- 调用方法
Vue.set( target, key, value )target要更改的数据源(可以是对象或者数组)key要更改的具体数据value重新赋的值
68 DOM 渲染在哪个周期中就已经完成
在
mounted
注意 mounted 不会承诺所有的子组件也都一起被挂载。如果你希望等到整个视图都渲染完毕可以用 vm.$nextTick 替换掉 mounted
mounted: function () {
this.$nextTick(function () {
// Code that will run only after the
// entire view has been rendered
})
}
69 简述每个周期具体适合哪些场景
beforecreate: 可以在这加个loading事件在加载实例时触发created: 初始化完成时的事件写在这里如在这结束loading事件异步请求也适宜在这里调用mounted: 挂载元素获取到DOM节点updated: 如果对数据统一处理在这里写上相应函数beforeDestroy: 可以做一个确认停止事件的确认框
第一次加载会触发哪几个钩子
会触发
beforeCreate,created,beforeMount,mounted
70 动态绑定class
activeclassnameisActive变量
<div :class="{ active: isActive }"></div>
共同学习,写下你的评论
评论加载中...
作者其他优质文章









