一、使用maven的pom.xml引入
如图点击打开pom.xml
在pom.xml中添加
<!-- 引入bootstrap -->
<dependency>
<groupId>org.webjars</groupId>
<artifactId>bootstrap</artifactId>
<version>3.3.5</version>
</dependency>
<!-- 引入JQuery -->
<dependency>
<groupId>org.webjars</groupId>
<artifactId>jquery</artifactId>
<version>3.1.1</version>
</dependency>
然后在src/main/resources目录下创建webjars包,webjars是一个空的包,不需要添加东西
然后在HTML中引用
打开THML
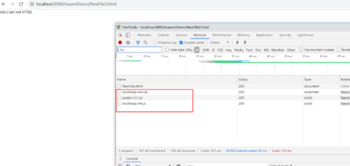
如上图说明引用成功。
二、下载jquery和bootstrap到本地项目
1、下载bootstrap
百度输入bootstrap
选择第一个,然后页面跳转
如下图,点击下载
下载完成解压如图
在项目内新建一个static的文件包。
把解压的bootstrap复制到static下
HTML引用bootstrap写法
2、下载jquery
到地址:https://jquery.com/download/ 下载jquery(2020/09/22可用)
点击等待下载
解压完成如图
如果下载不了网盘:
链接:https://pan.baidu.com/s/1KDeOAmolE9AG_ldBOGf-ig
提取码:g9nk
复制到项目的static目录下
html界面引用
访问界面下
完成本地引用。。。。
共同学习,写下你的评论
评论加载中...
作者其他优质文章















