“静默”
静默推送(Silent Push)并不是必须要“静默”,只要推送payload中aps字典里包含了"content-available": 1的键值对,都具有静默推送的特性(比如唤醒应用),而无论你是否推了alert, badge或sound。
例如你推了一条形如以下的推送
{ "aps": { "content-available": 1, "alert": "Test", "badge": 1, "sound": "default",
}
// 以下是自定义键值对
}用户可以看到这条推送通知的到来,而且这条推送依然具有静默推送的特性。
但我不建议这样做,毕竟和苹果设计这个功能的初衷不符。
registerForRemoteNotifications方法调用时机
对于任何远程推送(已经不单指静默推送了),registerForRemoteNotifications可以直接调用来注册远程推送,而不需要用户允许。也就是说只要调用-[UIApplication registerForRemoteNotifications],就可以在AppDelegate的application:didRegisterForRemoteNotificationsWithDeviceToken:中获取到设备的push token。
那么通常的弹窗询问权限有什么用呢?其实只是请求用户允许在推送通知到来时能够有alert, badge和sound,而并不是在请求注册推送本身的权限。
静默推送就更厉害了,即使用户不允许应用的推送,静默推送依然会送达用户设备,只是不会有alert, badge和sound。这也符合静默推送的正常使用场景。
启动应用到后台(推送唤醒)
在大多数情况下,启动一个app后都是进入前台,比如我们点击应用图标或点推送通知来启动应用。其实app在某些后台事件和特定条件下是可以直接启动到后台(launch into the background)的。
首先我们需要明确两点关于应用状态和生命周期的知识:
1. 应用状态之一Suspended
这种状态其实和Background类似,而且从用户角度讲应用现在看起来确实是在“后台”,但它和Background状态不同的是Suspended下已经不能执行代码了。
应用何时会进Suspended就是玄学了,这是由iOS系统自动控制的,而且不会有任何回调,可以看到UIApplicationDelegate里并没有像applicationWillBecomeSuspended:这种东西。
这种状态下的应用虽然还在内存中,但是一旦设备内存吃尽,比如开了炉石传说的游戏,那么系统就会优先干掉(文档上用的是purge这个词)处于Suspended状态的应用,而且也不会有回调。
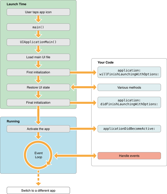
2. 应用启动到前台的生命周期(以点击应用图标开始)
图自参考文档3中Figure 4-1 Launching an app into the foreground
重点记住右侧在AppDelegate中走的回调方法,依次是
application:willFinishLaunchingWithOptions:application:didFinishLaunchingWithOptions:applicationDidBecomeActive:
静默推送可以使应用启动到后台
前提是应用先被退到后台,过一段时间被系统移入Suspended状态,然后又被系统在内存吃紧时回收了内存(相当于应用已经被系统正当杀掉,而非用户双击Home键杀掉),在这以后,该应用收到静默推送即会启动应用到后台。
这种情况下启动应用的生命周期如图
图自参考文档3中Figure 4-2 Launching an app into the background
可以看到此时在AppDelegate中走的回调方法已经变为
application:willFinishLaunchingWithOptions:application:didFinishLaunchingWithOptions:applicationDidEnterBackground:
值得一提的是这个过程中,系统不会显示应用的window,就是说我们不会看到手机屏幕上突然鬼畜一下应用启动,但是应用的第一屏会被加载和渲染,比如你的window.rootViewController是一个TabBarController,那么它及其默认选中的selectedViewController都会被加载和渲染。这是因为系统认为在后台执行完任务后可能会有UI上的更新,所以在applicationDidEnterBackground:方法执行结束后便会有个快速的截图,来更新用户双击Home时看到的那个应用截图。
application:didReceiveRemoteNotification:fetchCompletionHandler:方法内应该何时调completionHandler(...)
这是应用收到静默推送的回调方法,我们最多有30s的时间来处理数据,比如静默推送表示某个列表或资源有更新,你可以在此处下载数据,在下载处理完数据后需要尽快调用completionHandler(...)告诉系统处理完毕。
- (void)application:(UIApplication *)application didReceiveRemoteNotification:(NSDictionary *)userInfo fetchCompletionHandler:(void (^)(UIBackgroundFetchResult))completionHandler {
[Downloader fetchData:^(id x){ // 处理数据,更新UI 等
completionHandler(UIBackgroundFetchResultNewData);
}];
}如果这次是启动到后台的情况,调用completionHandler(...)后会使应用马上进入之前的状态。那就有可能遇到这样的问题:很多时候我们需要在启动时发送一堆业务上的API请求,如果这次静默推送没有数据需要下载和处理,就会刚把启动处的API请求发出,就调用了completionHandler(...),导致发出的这些请求在下次打开应用时显示超时。这种情况下我们可以强行延时下completionHandler(...)的调用,来保证能在这次收到那些API的返回。
dispatch_after(dispatch_time(DISPATCH_TIME_NOW, (int64_t)(5 * NSEC_PER_SEC)), dispatch_get_main_queue(), ^{
completionHandler(UIBackgroundFetchResultNoData);
});注:本文仅陈述静默推送相关的一些事实和特殊情况的处理办法,请在开发中遵照苹果对于该功能的设计思想和最佳实践。
参考文档
作者:xuning0
链接:https://www.jianshu.com/p/c211bd295d58
來源:简书
著作权归作者所有。商业转载请联系作者获得授权,非商业转载请注明出处。
共同学习,写下你的评论
评论加载中...
作者其他优质文章

