立即体验基于函数计算部署通义千问预体验:
https://developer.aliyun.com/topic/aigc_fc
AIGC 浪潮已来,从文字生成到图片生成,AIGC 的创造力让人惊叹,更多人开始探索如何使用 AI 提高生产效率,激发更多创作潜能,然而在实际应用中,AI 技术的高门槛仍然让很多人望而却步,普通开发者或者没有太多编程经验的人是否也能简单、快速部署一个 AI 模型应用,享受到科技发展带来的红利呢?
阿里云函数计算团队全新上线“Serverless 一键部署**通义千问预体验、文生图、图生图、图生文、文生文 **5 个经典 AI 场景,几乎 0 技术门槛部署 AI 模型应用,让创意更快发生。
**今天我们将使用阿里云函数计算 FC 来部署通义千问预体验,给大家展示一下这项技术的魅力。**关于通义千问,大家可以进入以下网址了解更多信息。
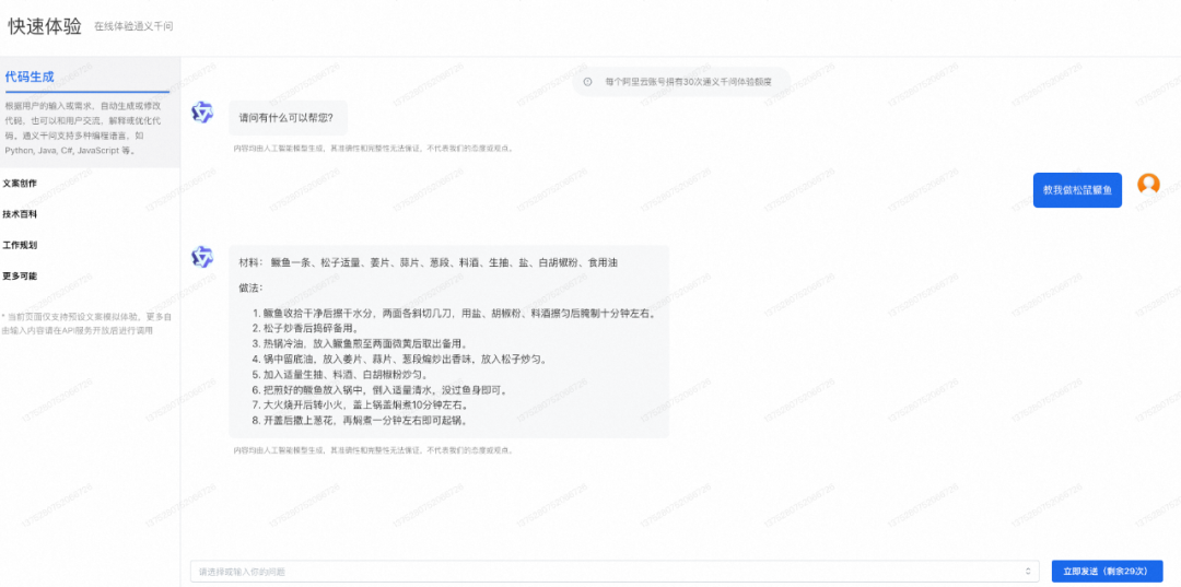
通义千问预体验界面
部署成功后,每个账号有 30 次与通义千问自由对话的额度。
函数计算的优势
- 开箱即用,通过应用中心一键部署快速体验,无需进行复杂的环境配置
- 按需付费,通过 Serverless 弹性策略在您启动服务的才开始计费
- 支持 GPU 渲染,出图快,花费低
准备项
根据相关部门的规定,企业和开发者使用生成式人工智能服务需配备相应的内容风险管理机制,默认集成了阿里云内容安全检测服务。
快速开始
选择通义千问预体验应用
- 在函数计算页面单击左侧“应用”
- 搜索“通义千问预体验”单击“立即创建
直接部署应用
- 创建应用页面,选择直接部署
- 首次使用需要根据提示进行角色名称授权
- 应用可选择北京、杭州、上海、深圳 任一地域
- 点击“创建并部署默认环境”
- 函数计算初次启动要花费 3-4 分钟,需要完成镜像拉取,冷启动等操作。
最后画面如下:
您可以选择我们预置的问题,或者输入您自己的问题,与通义千问进行对话。每个阿里云账号将有 30 次对话额度。
总结及扩展
函数计算部署通义千问预体验,一键部署即可实现。实际使用中,AI 模型可以辅助我们进行更多文字和图像的创新,函数计算+Serverless 应用中心最新上线五个经典场景:
在接下来实践篇会分别跟大家探讨交流~
有奖体验
阿里云将提供 Serverless 函数计算产品试用资源,邀请您体验:Serverless 一键部署通义千问预体验、文生图、图生图、图生文、文生文 5 大经典 AI 场景,让您获得通义千问 30 次对话预体验机会,同时简单、高效实现一键部署图像生成、文字生成服务,速成 AIGC 创作家。双重奖品设置,完成任意一个体验场景可得社区 400 积分兑换奖品,还可参加 AI 生成图像比赛赢取 Airpods、阿里云定制蓝牙音箱及阿里云定制清雅杯!
您也可以与通义千问开启对话👇👇
共同学习,写下你的评论
评论加载中...
作者其他优质文章





