为了账号安全,请及时绑定邮箱和手机立即绑定
算法
算法:原理、优缺点与应用 算法作为一种常见的编技巧,指的是在解决某个问题时,通调用自身的方式来解决问题
浏览 650
与伪区别,Python 实现与尾
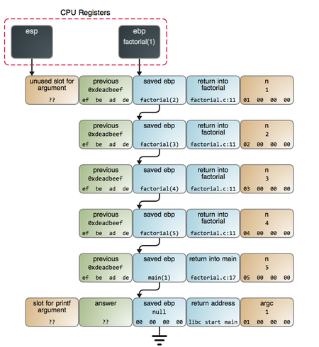
调用的当中系统为每一层的返回点、局部量等开辟了栈来存储,因此次数多容易造成栈溢出。
浏览 3992
聊聊面试必-想与实战
本篇文章你将学到 为什么要写这篇文章 “”算法对于一个序员应该算是最经典的算法之一
浏览 6178
Scala 语言: 使用的方式去
作者希望通这个系列,可以为大家介绍 Scala 语言的特性,和 Scala 语言给我们带来的关于编想的新的
浏览 1181
是怎么一回事?
50%的算法问题都能通来解决,倒不是说本身有多厉害,只是说明想让很多复杂的问题变得简单
浏览 2225
一文学懂和动态规划
时空复杂度的详细分析 识别并简化中的重复运算 披上羊皮的狼 适当炫技助我拿到第一份工作 算法
浏览 1194
是怎么一回事?
50%的算法问题都能通来解决,倒不是说本身有多厉害,只是说明想让很多复杂的问题变得简单
浏览 3472
:梦中梦
—— 《庄子·齐物论》是很神奇的,但是在大多数的编类书藉中对讲解的并不好。
浏览 2315
:梦中梦
—— 《庄子·齐物论》是很神奇的,但是在大多数的编类书藉中对讲解的并不好。
浏览 1975
leetcode题解(二叉树和问题)
--more--> 二叉树天然的结构 语义 终止条件 例子 二叉树前序遍历
浏览 4959
:先进,再回
正传,之前在《编逻辑》中提到,常见的编逻辑,也就是控制流有三种,分别是顺序、分支和循环。
浏览 2795
method();}1.2 练习1.2.1 求5的阶乘利用求出5!
浏览 1603
这才是面试官想听的:详解「」正确的打开方式
时空复杂度的详细分析 识别并简化中的重复运算 披上羊皮的狼 适当炫技助我拿到第一份工作 算法
浏览 1218
纳与
也就是说数学纳法是一种证明手段。数学纳法高中我们也曾学习,那个时候学习的是不完全纳法。
浏览 3244
算法
算法 什么是 在运行中,自身调用自身。 一个条件:至少应该有一个结束条件。
浏览 1414
进击JavaScript之(四)玩转与数列
1、 什么是序中,所谓的,就是函数自己直接或间接调用自己 1.1 直接调用自己 function
浏览 5870
用上台阶来学习和迭代
察的知识点: 和循环迭代 : n 的值 走法 算式 1 只能一次1步 f(1) = 1 2
浏览 2069
leetcode题解(和回溯法)
现在我们来看算法中非常经典的想回溯法,这样的算法想通常都应用在一类问题上,这类问题叫做树型问题
浏览 16345
算法-如何理解,写好函数
不是每个序员天生对理解深刻,刚入大一时候,当别人写出第一个求最大公约数的函数时,对其多么的惊叹
浏览 1561
Python算法详解
在使用时,需要注意以下几点:就是在或函数里调用自身必须有一个明确的结束条件,称为出口
浏览 2100
算法一看就懂之「
并且大问题与子问题/子子问题的解决路是完全一样的,只不数据不一样。
浏览 1569
Python语言序---代码复用与函数(二)
在数学中被成为数学纳法,也可以认为是数学纳法维在编中的一种体现。
浏览 717
JavaScript中如何使用
基础知识 什么是 在JavaScript序中,函数直接或间接调用自己。
浏览 3497
数据结构和算法(七)
问题与子问题,除了数据规模不同,求解路完全一样。存在终止条件。
浏览 2338
Vue3组件
<br> 什么是在百度百科里的定义是: 序调用自身的编
浏览 2539
Python算法详解
在使用时,需要注意以下几点:就是在或函数里调用自身必须有一个明确的结束条件,称为出口
浏览 6386
树的遍历与
常见的遍历想有深度优先遍历和广度优先遍历,其中遍历就属于深度优先遍历的一种。
浏览 2017
浅谈PHP移动函数:想实现
下面简单谈谈PHP函数想的实现: <?
浏览 4078
python使用实现斐波拉契数列
的条件要写一个序必须包含两个条件:基线条件和条件基线条件即是序结束的条件,当满足什么条件时序会停止调用自己条件时函数调用自己栈栈
浏览 2880
算法
故名议自己调用自己,我们从简单到复杂、/**  *  &
浏览 2054
首页上一页1234567下一页尾页
直播
查看课程详情
微信客服

购课补贴
联系客服咨询优惠详情

帮助反馈 APP下载

慕课网APP
您的移动学习伙伴

公众号

扫描二维码
关注慕课网微信公众号